VPLEX: CLI-kommandofejl "show-use-hierarchy": "Ingen enhed med navnet <enhedsnavn>"
Summary: Denne artikel omhandler problemet, hvor når et ben fastgøres til et spejl igen, rapporterer kommandoen show-use-hierarchy, at der ikke er nogen enhed med det navn.
This article applies to
This article does not apply to
This article is not tied to any specific product.
Not all product versions are identified in this article.
Symptoms
Kommandoen "show-use-hierarchy" henter ikke detaljerne om en enhed, efter at et ben er tilsluttet igen med samme navn.
Efter genmontering af et spejlben mislykkes kommandoen "show-use-hierarchy" med fejlen:
No device with the name <device name>".
Eksempel på denne fejl:
VPlexcli:/> show-use-hierarchy distributed-storage/distributed-devices/device_EAST_UNITY_NONPROD_255 show-use-hierarchy: Evaluation of <<show-use-hierarchy distributed-storage/distributed-devices/device_EAST_UNITY_NONPROD_255>> failed. cause: Cannot get value of attribute 'used-by'. cause: Firmware command error. cause: No device with the name <device name>.
Cause
Ikke tilgængelig
Resolution
-
Angiv enhedens rapporteringsfejl, og kontroller, om den er sund.
Eksempel:
VPlexcli:/> ll /distributed-storage/distributed-devices/device_EAST_UNITY_NONPROD_255 Attributes: Name Value ---------------------- --------------------------------- application-consistent false auto-resume true block-count 1342177280 block-size 4K capacity 5T clusters-involved [cluster-1, cluster-2] geometry raid-1 health-indications [] health-state ok locality distributed operational-status ok rebuild-allowed true rebuild-eta - rebuild-progress - rebuild-status done rebuild-type full rule-set-name cluster-2-detaches service-status running stripe-depth - system-id device_EAST_UNITY_NONPROD_255 thin-capable false transfer-size 2M virtual-volume device_EAST_UNITY_NONPROD_255_vol
-
Kontroller brugergrænsefladen for at se, om enhedshierarkiet er synligt.
Følg trinene for at kontrollere fra brugergrænsefladen:
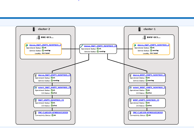
- Gå til Klargøring af lager – Distribueret – Distribuerede enheder
- Vælg navnet på den distribuerede enhed, højreklik på DD-navnet, og klik derefter på indstillingen "Vis kort" som vist nedenfor:

Eksempel på kortvisning af brugergrænsefladen:
-
Hvis enheden findes i kortvisningen, skal du følge nedenstående løsning.
- Genstart administrationskonsollen ved hjælp af nedenstående kommando
service@managementserver:~> sudo /etc/init.d/VPlexManagementConsole restart Restarting EMC VPlex Management Console... done
- Du kan også læse nedenstående artikel om, hvordan du genstarter administrationskonsollen:
000040517: VPLEX: Sådan genstarter du VPlexManagementConsole for at opdatere VPLEX CLI eller brugergrænseflade
- Genstart administrationskonsollen ved hjælp af nedenstående kommando
Hvis enhedsoversigten ikke kan ses i brugergrænsefladen, eller hvis VPLEX Management-konsollen ikke løste problemet, skal du åbne en livechat med VPLEX-support.
BEMÆRK: For at åbne en chat med support skal du gå til https://www.dell.com/support/ en gang på supportsiden skal du se en sort menulinje, klik på "Kontakt support" yderst til højre på menulinjen, dette fører dig til siden "Kontaktoplysninger". I højre side af skærmen vises "Dell EMC Administrative Chat", klik på dette valg, og du føres til Live Chat-siden. For det første trin fra feltet "Vælg chatemne" skal du klikke på rullepilen til højre og derefter vælge det relaterede emne for chatten. Følg derefter resten af trinnene, som du bliver bedt om, og giv de nødvendige oplysninger til hvert spørgsmål / valg.
Additional Information
Dette indhold er oversat til andre sprog:
| https://downloads.dell.com/TranslatedPDF/AR-SA_533945.pdf |
| https://downloads.dell.com/TranslatedPDF/DE_533945.pdf |
| https://downloads.dell.com/TranslatedPDF/ES_533945.pdf |
| https://downloads.dell.com/TranslatedPDF/ES-XL_533945.pdf |
| https://downloads.dell.com/TranslatedPDF/FR_533945.pdf |
| https://downloads.dell.com/TranslatedPDF/IT_533945.pdf |
| https://downloads.dell.com/TranslatedPDF/JA_533945.pdf |
| https://downloads.dell.com/TranslatedPDF/KO_533945.pdf |
| https://downloads.dell.com/TranslatedPDF/NL_533945.pdf |
| https://downloads.dell.com/TranslatedPDF/PT_533945.pdf |
| https://downloads.dell.com/TranslatedPDF/PT-BR_533945.pdf |
| https://downloads.dell.com/TranslatedPDF/RU_533945.pdf |
| https://downloads.dell.com/TranslatedPDF/SV_533945.pdf |
| https://downloads.dell.com/TranslatedPDF/ZH-CN_533945.pdf |
| https://downloads.dell.com/TranslatedPDF/ZH-TW_533945.pdf |
Affected Products
VPLEX SeriesProducts
VPLEX Series, VPLEX VS1, VPLEX VS6Article Properties
Article Number: 000168361
Article Type: Solution
Last Modified: 05 فبراير 2026
Version: 5
Find answers to your questions from other Dell users
Support Services
Check if your device is covered by Support Services.