VPLEX: CLI-Befehlsfehler "show-use-hierarchy": "Kein Gerät mit dem Namen <Gerätename>"
Summary: Dieser Artikel befasst sich mit dem Problem, bei dem der Befehl show-use-hierarchy meldet, dass kein Gerät mit diesem Namen vorhanden ist, wenn ein Element erneut mit einer Spiegelung verbunden wird. ...
Symptoms
Der Befehl "show-use-hierarchy" kann die Details eines Geräts nicht abrufen, nachdem ein Element mit demselben Namen erneut angeschlossen wurde.
Nach dem erneuten Anfügen derselben Spiegelkomponente schlägt der Befehl "show-use-hierarchy" mit folgendem Fehler fehl:
No device with the name <device name>".
Beispiel für diesen Fehler:
VPlexcli:/> show-use-hierarchy distributed-storage/distributed-devices/device_EAST_UNITY_NONPROD_255 show-use-hierarchy: Evaluation of <<show-use-hierarchy distributed-storage/distributed-devices/device_EAST_UNITY_NONPROD_255>> failed. cause: Cannot get value of attribute 'used-by'. cause: Firmware command error. cause: No device with the name <device name>.
Cause
N. z.
Resolution
-
Listen Sie das Gerät auf, das Fehler meldet, und überprüfen Sie, ob es funktionsfähig ist.
Beispiel:
VPlexcli:/> ll /distributed-storage/distributed-devices/device_EAST_UNITY_NONPROD_255 Attributes: Name Value ---------------------- --------------------------------- application-consistent false auto-resume true block-count 1342177280 block-size 4K capacity 5T clusters-involved [cluster-1, cluster-2] geometry raid-1 health-indications [] health-state ok locality distributed operational-status ok rebuild-allowed true rebuild-eta - rebuild-progress - rebuild-status done rebuild-type full rule-set-name cluster-2-detaches service-status running stripe-depth - system-id device_EAST_UNITY_NONPROD_255 thin-capable false transfer-size 2M virtual-volume device_EAST_UNITY_NONPROD_255_vol
-
Überprüfen Sie auf der Benutzeroberfläche, ob die Gerätehierarchie sichtbar ist.
Befolgen Sie die Schritte zur Überprüfung über die Benutzeroberfläche:
- Gehen Sie zu Provision storage -- Distributed -- Distributed Devices
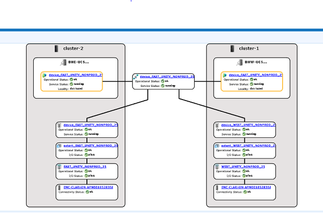
- Wählen Sie den Namen des verteilten Geräts aus, klicken Sie mit der rechten Maustaste auf den DD-Namen und klicken Sie dann auf die Option "View map", wie unten gezeigt:

Beispiel für die UI-Zuordnungsansicht:
-
Wenn das Gerät in der Kartenansicht vorhanden ist, befolgen Sie die folgende Problemumgehung.
- Starten Sie die Managementkonsole mit dem folgenden Befehl neu:
service@managementserver:~> sudo /etc/init.d/VPlexManagementConsole restart Restarting EMC VPlex Management Console... done
- Wie Sie die Managementkonsole neu starten, lesen Sie alternativ den unten aufgeführten Artikel:
000040517: VPLEX: So starten Sie die VPlexManagementConsole neu, um die VPLEX-CLI oder -Benutzeroberfläche zu aktualisieren
- Starten Sie die Managementkonsole mit dem folgenden Befehl neu:
Wenn die Gerätezuordnung in der Benutzeroberfläche nicht angezeigt werden kann oder wenn die VPLEX-Managementkonsole das Problem nicht behoben hat, öffnen Sie einen Live-Chat mit dem VPLEX-Support.
Additional Information
| https://downloads.dell.com/TranslatedPDF/AR-SA_533945.pdf |
| https://downloads.dell.com/TranslatedPDF/DE_533945.pdf |
| https://downloads.dell.com/TranslatedPDF/ES_533945.pdf |
| https://downloads.dell.com/TranslatedPDF/ES-XL_533945.pdf |
| https://downloads.dell.com/TranslatedPDF/FR_533945.pdf |
| https://downloads.dell.com/TranslatedPDF/IT_533945.pdf |
| https://downloads.dell.com/TranslatedPDF/JA_533945.pdf |
| https://downloads.dell.com/TranslatedPDF/KO_533945.pdf |
| https://downloads.dell.com/TranslatedPDF/NL_533945.pdf |
| https://downloads.dell.com/TranslatedPDF/PT_533945.pdf |
| https://downloads.dell.com/TranslatedPDF/PT-BR_533945.pdf |
| https://downloads.dell.com/TranslatedPDF/RU_533945.pdf |
| https://downloads.dell.com/TranslatedPDF/SV_533945.pdf |
| https://downloads.dell.com/TranslatedPDF/ZH-CN_533945.pdf |
| https://downloads.dell.com/TranslatedPDF/ZH-TW_533945.pdf |