VPLEX: Error del comando "show-use-hierarchy" de la CLI: "No hay dispositivos con el nombre <nombre del dispositivo>"
Summary: En este artículo, se aborda el problema en el que, cuando una sección se vuelve a conectar a un espejeado, el comando show-use-hierarchy informa que no hay ningún dispositivo con ese nombre. ...
Symptoms
El comando "show-use-hierarchy" no puede obtener los detalles de un dispositivo después de que se vuelve a conectar una sección con el mismo nombre.
Después de volver a conectar una sección del mismo espejeado, el comando "show-use-hierarchy" falla con el siguiente error:
No device with the name <device name>".
Ejemplo de este error:
VPlexcli:/> show-use-hierarchy distributed-storage/distributed-devices/device_EAST_UNITY_NONPROD_255 show-use-hierarchy: Evaluation of <<show-use-hierarchy distributed-storage/distributed-devices/device_EAST_UNITY_NONPROD_255>> failed. cause: Cannot get value of attribute 'used-by'. cause: Firmware command error. cause: No device with the name <device name>.
Cause
N/D
Resolution
-
Enumere el dispositivo que informa un error y compruebe si está en buen estado.
Ejemplo:
VPlexcli:/> ll /distributed-storage/distributed-devices/device_EAST_UNITY_NONPROD_255 Attributes: Name Value ---------------------- --------------------------------- application-consistent false auto-resume true block-count 1342177280 block-size 4K capacity 5T clusters-involved [cluster-1, cluster-2] geometry raid-1 health-indications [] health-state ok locality distributed operational-status ok rebuild-allowed true rebuild-eta - rebuild-progress - rebuild-status done rebuild-type full rule-set-name cluster-2-detaches service-status running stripe-depth - system-id device_EAST_UNITY_NONPROD_255 thin-capable false transfer-size 2M virtual-volume device_EAST_UNITY_NONPROD_255_vol
-
Compruebe en la IU si la jerarquía de dispositivos está visible.
Siga los pasos para realizar una comprobación en la interfaz de usuario de:
- Vaya a Aprovisionamiento de almacenamiento -- Distribuido -- Dispositivos distribuidos
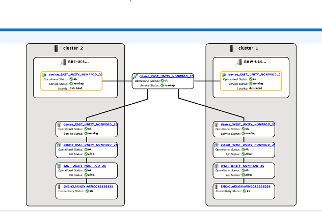
- Seleccione el nombre del dispositivo distribuido, haga clic con el botón secundario en el nombre de DD y, a continuación, haga clic en la opción "View map", como se muestra a continuación:

Ejemplo de la vista de mapa de la interfaz de usuario:
-
Si el dispositivo está presente en la vista de mapa, siga la solución alternativa que se indica a continuación.
- Reinicie la consola de administración mediante el siguiente comando
service@managementserver:~> sudo /etc/init.d/VPlexManagementConsole restart Restarting EMC VPlex Management Console... done
- O consulte el artículo que aparece a continuación sobre cómo reiniciar la consola de administración:
000040517: VPLEX: Cómo reiniciar VPlexManagementConsole para actualizar la CLI o la interfaz de usuario de VPLEX
- Reinicie la consola de administración mediante el siguiente comando
Si el mapa de dispositivos no se puede ver en la interfaz del usuario o si la consola de administración de VPLEX no solucionó el problema, abra un chat en línea con el soporte de VPLEX.
Additional Information
| https://downloads.dell.com/TranslatedPDF/AR-SA_533945.pdf |
| https://downloads.dell.com/TranslatedPDF/DE_533945.pdf |
| https://downloads.dell.com/TranslatedPDF/ES_533945.pdf |
| https://downloads.dell.com/TranslatedPDF/ES-XL_533945.pdf |
| https://downloads.dell.com/TranslatedPDF/FR_533945.pdf |
| https://downloads.dell.com/TranslatedPDF/IT_533945.pdf |
| https://downloads.dell.com/TranslatedPDF/JA_533945.pdf |
| https://downloads.dell.com/TranslatedPDF/KO_533945.pdf |
| https://downloads.dell.com/TranslatedPDF/NL_533945.pdf |
| https://downloads.dell.com/TranslatedPDF/PT_533945.pdf |
| https://downloads.dell.com/TranslatedPDF/PT-BR_533945.pdf |
| https://downloads.dell.com/TranslatedPDF/RU_533945.pdf |
| https://downloads.dell.com/TranslatedPDF/SV_533945.pdf |
| https://downloads.dell.com/TranslatedPDF/ZH-CN_533945.pdf |
| https://downloads.dell.com/TranslatedPDF/ZH-TW_533945.pdf |