VPLEX: Errore del comando CLI "show-use-hierarchy": "Nessun dispositivo con nome <device name>"
Summary: Questo articolo illustra il problema per cui, quando un segmento viene ricollegato a un mirror, il comando show-use-hierarchy segnala che non esiste alcun dispositivo con quel nome.
Symptoms
Il comando "show-use-hierarchy" non riesce a ottenere i dettagli di un dispositivo dopo che un segmento è stato ricollegato con lo stesso nome.
Dopo aver ricollegato uno stesso gemello del mirror, il comando "show-use-hierarchy" ha esito negativo con l'errore:
No device with the name <device name>".
Esempio di questo errore:
VPlexcli:/> show-use-hierarchy distributed-storage/distributed-devices/device_EAST_UNITY_NONPROD_255 show-use-hierarchy: Evaluation of <<show-use-hierarchy distributed-storage/distributed-devices/device_EAST_UNITY_NONPROD_255>> failed. cause: Cannot get value of attribute 'used-by'. cause: Firmware command error. cause: No device with the name <device name>.
Cause
N/D
Resolution
-
Elencare il dispositivo che segnala l'errore e verificare se è integro.
Esempio:
VPlexcli:/> ll /distributed-storage/distributed-devices/device_EAST_UNITY_NONPROD_255 Attributes: Name Value ---------------------- --------------------------------- application-consistent false auto-resume true block-count 1342177280 block-size 4K capacity 5T clusters-involved [cluster-1, cluster-2] geometry raid-1 health-indications [] health-state ok locality distributed operational-status ok rebuild-allowed true rebuild-eta - rebuild-progress - rebuild-status done rebuild-type full rule-set-name cluster-2-detaches service-status running stripe-depth - system-id device_EAST_UNITY_NONPROD_255 thin-capable false transfer-size 2M virtual-volume device_EAST_UNITY_NONPROD_255_vol
-
Controllare nell'interfaccia utente se la gerarchia dei dispositivi è visibile.
Seguire la procedura per controllare dall'interfaccia utente:
- Vai a Provisioning dello storage -- Distribuiti -- Dispositivi distribuiti
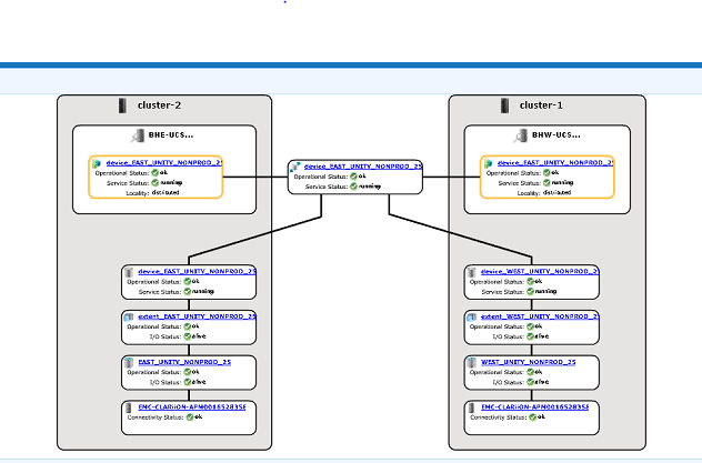
- Selezionare il nome del dispositivo distribuito e cliccare con il pulsante destro del mouse sul nome DD, quindi cliccare sull'opzione "View map" come mostrato di seguito:

Esempio di vista mappa dell'interfaccia utente:
-
Se il dispositivo è presente nella visualizzazione mappa, seguire la soluzione alternativa riportata di seguito.
- Riavviare la console di gestione utilizzando il comando riportato di seguito
service@managementserver:~> sudo /etc/init.d/VPlexManagementConsole restart Restarting EMC VPlex Management Console... done
- In alternativa, consultare l'articolo riportato di seguito su come riavviare la console di gestione:
000040517: VPLEX: Come riavviare VPlexManagementConsole per aggiornare l'interfaccia a riga di comando o l'interfaccia utente di VPLEX
- Riavviare la console di gestione utilizzando il comando riportato di seguito
Se la mappa dei dispositivi non è visualizzabile nell'interfaccia utente o se la console di gestione VPLEX non ha risolto il problema, aprire una chat live con il supporto VPLEX.
Additional Information
| https://downloads.dell.com/TranslatedPDF/AR-SA_533945.pdf |
| https://downloads.dell.com/TranslatedPDF/DE_533945.pdf |
| https://downloads.dell.com/TranslatedPDF/ES_533945.pdf |
| https://downloads.dell.com/TranslatedPDF/ES-XL_533945.pdf |
| https://downloads.dell.com/TranslatedPDF/FR_533945.pdf |
| https://downloads.dell.com/TranslatedPDF/IT_533945.pdf |
| https://downloads.dell.com/TranslatedPDF/JA_533945.pdf |
| https://downloads.dell.com/TranslatedPDF/KO_533945.pdf |
| https://downloads.dell.com/TranslatedPDF/NL_533945.pdf |
| https://downloads.dell.com/TranslatedPDF/PT_533945.pdf |
| https://downloads.dell.com/TranslatedPDF/PT-BR_533945.pdf |
| https://downloads.dell.com/TranslatedPDF/RU_533945.pdf |
| https://downloads.dell.com/TranslatedPDF/SV_533945.pdf |
| https://downloads.dell.com/TranslatedPDF/ZH-CN_533945.pdf |
| https://downloads.dell.com/TranslatedPDF/ZH-TW_533945.pdf |