VPLEX: show-use-hierarchy cli command error: Nenhum dispositivo com o nome <nome do dispositivo>
Summary: Este artigo aborda o problema em que, quando um trecho é reconectado a um espelho, o comando show-use-hierarchy informa que não há nenhum dispositivo com esse nome.
Symptoms
O comando "show-use-hierarchy" não consegue obter os detalhes de um dispositivo depois que um trecho é reconectado com o mesmo nome.
Depois de reconectar um mesmo trecho de espelhamento, o comando "show-use-hierarchy" está falhando com o erro "Nenhum dispositivo com o nome <do dispositivo>".
Exemplo desse erro:
VPlexcli:/>show-use-hierarchy distributed-storage/distributed-devices/device_EAST_UNITY_NONPROD_255
show-use-hierarchy: Falha na avaliação de <<show-use-hierarchy distributed-storage/distributed-devices/device_EAST_UNITY_NONPROD_255.>
>causa: Não é possível obter o valor do atributo 'used-by'.
causa: Erro no comando de firmware.
causa: Nenhum dispositivo com o nome <do dispositivo>.
Cause
Resolution
1. Liste o dispositivo relatando erro e verifique se ele está íntegro.
Exemplo:
Atributos:
Nome Valor
---------------------- ---------------------------------
consistente com aplicativos
falso retomada automática verdadeira
contagem de blocos 1342177280
tamanho de bloco Capacidade de 4K
5 Clusters
envolvidos [cluster-1, cluster-2]
geometria raid-1
indicações de integridade []
estado-integridade ok
localidade distribuída
operational-status ok
rebuild-allowed true
rebuild-eta -
rebuild-progress -
rebuild-status done
rebuild-type full
rule-set-name cluster-2-detaches
service-status running
stripe-depth -system-id device_EAST_UNITY_NONPROD_255
tamanho de transferência falso
com capacidade thin de 2 M
device_EAST_UNITY_NONPROD_255_vol de volume virtual
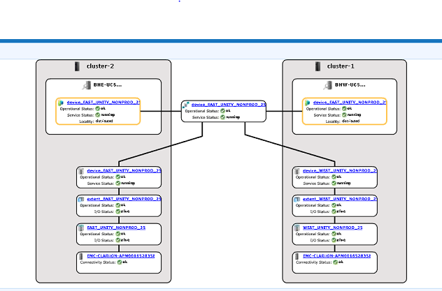
2. Verifique na GUI se a hierarquia de dispositivos está visível.
um. Siga as etapas para verificar na GUI:
i. Vá para Provision storage -- Distributed -- Distributed Devices
ii. Selecione o nome do dispositivo distribuído, clique com o botão direito no nome do DD e, em seguida, clique na opção "Visualizar mapa", conforme mostrado abaixo:

Exemplo da exibição de mapa da GUI:

3. Se o dispositivo estiver presente na visualização de mapa, siga a solução temporária abaixo.
um. Reinicie o Management Console por meio do comando abaixo
Reiniciando o EMC VPlex Management Console... done
b. Ou consulte o KBA listado abaixo sobre como reiniciar o console de gerenciamento:
KBA 000040517 : https://www.dell.com/support/kbdoc/en-uk/000040517/vplex-how-to-restart-vplexmanagementconsole-to-refresh-vplex-cli-gui
Se o mapa do dispositivo não estiver visível na GUI ou se o console de gerenciamento do VPLEX não corrigir o problema, abra um chat ao vivo com o suporte do VPLEX.
NOTA: Para abrir um bate-papo com o suporte, vá para https://www.dell.com/support/ uma vez na página de suporte você deve ver uma barra de menu preta, clique em "Entrar em contato com o suporte" na extremidade direita na barra de menu, isso o levará para a página "Informações de contato". No lado direito da tela, você verá "Dell EMC Administrative Chat", clique nesta opção e você será levado para a página do bate-papo on-line. Na primeira etapa, no campo "Select Chat Topic", clique na seta suspensa à direita e, em seguida, selecione o tópico relacionado para o chat. Em seguida, siga o restante das etapas conforme solicitado, fornecendo as informações necessárias para cada pergunta/seleção.
Additional Information
| https://downloads.dell.com/TranslatedPDF/AR-SA_533945.pdf |
| https://downloads.dell.com/TranslatedPDF/DE_533945.pdf |
| https://downloads.dell.com/TranslatedPDF/ES_533945.pdf |
| https://downloads.dell.com/TranslatedPDF/ES-XL_533945.pdf |
| https://downloads.dell.com/TranslatedPDF/FR_533945.pdf |
| https://downloads.dell.com/TranslatedPDF/IT_533945.pdf |
| https://downloads.dell.com/TranslatedPDF/JA_533945.pdf |
| https://downloads.dell.com/TranslatedPDF/KO_533945.pdf |
| https://downloads.dell.com/TranslatedPDF/NL_533945.pdf |
| https://downloads.dell.com/TranslatedPDF/PT_533945.pdf |
| https://downloads.dell.com/TranslatedPDF/PT-BR_533945.pdf |
| https://downloads.dell.com/TranslatedPDF/RU_533945.pdf |
| https://downloads.dell.com/TranslatedPDF/SV_533945.pdf |
| https://downloads.dell.com/TranslatedPDF/ZH-CN_533945.pdf |
| https://downloads.dell.com/TranslatedPDF/ZH-TW_533945.pdf |