VPLEX: show-use-hierarchy cli-kommandofejl: Ingen enhed med navnet <enhedsnavn>
Summary: Denne artikel omhandler problemet, hvor når et ben fastgøres til et spejl igen, rapporterer kommandoen show-use-hierarchy, at der ikke er nogen enhed med det navn.
Symptoms
Kommandoen "show-use-hierarchy" henter ikke oplysningerne om en enhed, når et ben er genmonteret med samme navn.
Efter genmontering af en samme spejldel mislykkes kommandoen "show-use-hierarchy" med fejlen "Ingen enhed med navnet <enhedsnavn>".
Eksempel på denne fejl:
VPlexcli:/>show-use-hierarchy distributed-storage/distributed-devices/device_EAST_UNITY_NONPROD_255
show-use-hierarchy: Evaluering af <<show-use-hierarchy distribueret-lager/distribuerede-enheder/device_EAST_UNITY_NONPROD_255>> mislykkedes.
årsag: Kan ikke få værdien af attributten "brugt af".
årsag: Firmwarekommandofejl.
årsag: Ingen enhed med navnet <enhedsnavn>.
Cause
Resolution
1.Angiv enhedens rapporteringsfejl, og kontroller, om den er sund.
Eksempel:
Attributter:
Navn Værdi
---------------------- ---------------------------------
program-konsistent falsk
automatisk CV ægte
blokantal 1342177280
blokstørrelse 4K-kapacitet
5T-klynger-involveret
[klynge-1, klynge-2]
geometri raid-1
sundhedsindikationer []
sundhedstilstand ok
lokalitet distribueret
operational-status ok
rebuild-allowed true
rebuild-eta -
rebuild-progress -
rebuild-status done
rebuild-type full
rule-set-name cluster-2-afmonterer
service-status kører
stripe-dybde -
system-id device_EAST_UNITY_NONPROD_255
tynd kapabel falsk
overførselsstørrelse 2M
Virtuelt device_EAST_UNITY_NONPROD_255_vol
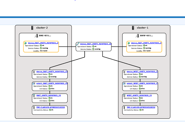
2. Kontroller GUI'en for at se, om enhedshierarkiet er synligt.
en. Følg trinene for at kontrollere fra GUI:
i. Gå til Klargøring af lager – Distribueret – Distribuerede enheder
ii. Vælg navnet på den distribuerede enhed, højreklik på DD-navnet, og klik derefter på indstillingen "Vis kort" som vist nedenfor:

Eksempel på GUI-kortvisning:

3. Hvis enheden findes i kortvisningen, skal du følge nedenstående løsning.
en. Genstart administrationskonsollen via nedenstående kommando
af EMC VPlex Management Console... udført
b. Nedenfor kan du også se KBA'en om, hvordan du genstarter administrationskonsollen:
KBA 000040517 : https://www.dell.com/support/kbdoc/en-uk/000040517/vplex-how-to-restart-vplexmanagementconsole-to-refresh-vplex-cli-gui
Hvis Device Map ikke kan ses i GUI, eller hvis VPLEX Management Console ikke løste problemet, skal du åbne en live chat med VPLEX-support.
SEDDEL: For at åbne en chat med support skal du gå til https://www.dell.com/support/ en gang på supportsiden skal du se en sort menulinje, klik på "Kontakt support" yderst til højre på menulinjen, dette fører dig til siden "Kontaktoplysninger". I højre side af skærmen vil du se "Dell EMC Administrative Chat", klik på dette valg, og du vil blive ført til Live Chat-siden. For det første trin fra feltet "Vælg chatemne" skal du klikke på rullepilen til højre og derefter vælge det relaterede emne for chatten. Følg derefter resten af trinnene, som du bliver bedt om, og giv de nødvendige oplysninger til hvert spørgsmål / valg.
Additional Information
| https://downloads.dell.com/TranslatedPDF/AR-SA_533945.pdf |
| https://downloads.dell.com/TranslatedPDF/DE_533945.pdf |
| https://downloads.dell.com/TranslatedPDF/ES_533945.pdf |
| https://downloads.dell.com/TranslatedPDF/ES-XL_533945.pdf |
| https://downloads.dell.com/TranslatedPDF/FR_533945.pdf |
| https://downloads.dell.com/TranslatedPDF/IT_533945.pdf |
| https://downloads.dell.com/TranslatedPDF/JA_533945.pdf |
| https://downloads.dell.com/TranslatedPDF/KO_533945.pdf |
| https://downloads.dell.com/TranslatedPDF/NL_533945.pdf |
| https://downloads.dell.com/TranslatedPDF/PT_533945.pdf |
| https://downloads.dell.com/TranslatedPDF/PT-BR_533945.pdf |
| https://downloads.dell.com/TranslatedPDF/RU_533945.pdf |
| https://downloads.dell.com/TranslatedPDF/SV_533945.pdf |
| https://downloads.dell.com/TranslatedPDF/ZH-CN_533945.pdf |
| https://downloads.dell.com/TranslatedPDF/ZH-TW_533945.pdf |