VPLEX: CLI-Befehlsfehler "show-use-hierarchy": Kein Gerät mit dem Namen <Gerätename>
Summary: Dieser Artikel befasst sich mit dem Problem, bei dem der Befehl show-use-hierarchy meldet, dass kein Gerät mit diesem Namen vorhanden ist, wenn ein Element erneut mit einer Spiegelung verbunden wird. ...
Symptoms
Der Befehl "show-use-hierarchy" kann die Details eines Geräts nicht abrufen, nachdem ein Element mit demselben Namen erneut angeschlossen wurde.
Nach dem erneuten Anhängen derselben Spiegelkomponente schlägt der Befehl "show-use-hierarchy" mit dem Fehler "Kein Gerät mit dem Namen <Gerätename>" fehl.
Beispiel für diesen Fehler:
VPlexcli:/>show-use-hierarchy distributed-storage/distributed-devices/device_EAST_UNITY_NONPROD_255
show-use-hierarchy: Die Evaluierung von <<show-use-hierarchy distributed-storage/distributed-devices/device_EAST_UNITY_NONPROD_255>> ist fehlgeschlagen.
verursachen: Der Wert des Attributs "used-by" kann nicht abgerufen werden.
verursachen: Firmware-Befehlsfehler.
verursachen: Kein Gerät mit dem Namen <Gerätename>.
Cause
Resolution
1. Listen Sie das Gerät auf, das Fehler meldet, und überprüfen Sie, ob es ordnungsgemäß funktioniert.
Beispiel:
Attribute:
Name Wert
---------------------- ---------------------------------
anwendungskonsistent false
auto-resume true
block-count 1342177280
Blockgröße 4.000
Kapazität 5T-Cluster
beteiligt [Cluster-1, Cluster-2]
Geometrie RAID-1
Integritätsanzeigen []
Integritätszustand OK
Lokalisation verteilt
Betriebsstatus OK
Rebuild-allowed true
rebuild-eta -
rebuild-progress -
rebuild-status done
rebuild-type full
rule-set-name cluster-2-detaches
service-status running
stripe-depth -
system-id device_EAST_UNITY_NONPROD_255
thin-capable false
transfer-size 2M
Virtual Volume-device_EAST_UNITY_NONPROD_255_vol
2. Überprüfen Sie in der GUI, ob die Gerätehierarchie sichtbar ist.
ein. Befolgen Sie die Schritte zur Überprüfung über die GUI:
i. Navigieren Sie zu Provision storage -- Distributed -- Distributed Devices
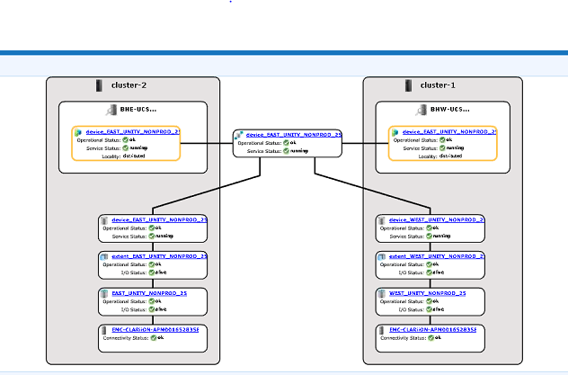
ii. Wählen Sie den Namen des verteilten Geräts aus, klicken Sie mit der rechten Maustaste auf den DD-Namen und klicken Sie dann auf die Option "Karte anzeigen", wie unten gezeigt:

Beispiel für die GUI-Kartenansicht:

3. Wenn das Gerät in der Kartenansicht vorhanden ist, befolgen Sie die folgende Problemumgehung.
ein. Starten Sie die Managementkonsole mit dem folgenden Befehl neu:
EMC VPlex Management Console wird neu gestartet ... done
b. Informationen zum Neustarten der Managementkonsole finden Sie auch im unten aufgeführten Wissensdatenbank-Artikel:
KBA 000040517 : https://www.dell.com/support/kbdoc/en-uk/000040517/vplex-how-to-restart-vplexmanagementconsole-to-refresh-vplex-cli-gui
Wenn die Gerätezuordnung nicht in der GUI angezeigt werden kann oder wenn die VPLEX-Managementkonsole das Problem nicht behoben hat, öffnen Sie einen Live-Chat mit dem VPLEX-Support.
ANMERKUNG: Um einen Chat mit dem Support zu eröffnen, gehen Sie zu https://www.dell.com/support/ auf der Support-Seite sollten Sie eine schwarze Menüleiste sehen, klicken Sie ganz rechts in der Menüleiste auf "Support kontaktieren", dies bringt Sie zur Seite "Kontaktinformationen". Auf der rechten Seite des Bildschirms sehen Sie "Dell EMC Administrative Chat". Klicken Sie auf diese Option und Sie werden zur Seite "Live Chat" weitergeleitet. Klicken Sie im ersten Schritt im Feld "Chat-Thema auswählen" auf den Dropdown-Pfeil auf der rechten Seite und wählen Sie dann das zugehörige Thema für den Chat aus. Befolgen Sie dann die restlichen Schritte wie gefordert und geben Sie die erforderlichen Informationen für jede Frage/Auswahl an.
Additional Information
| https://downloads.dell.com/TranslatedPDF/AR-SA_533945.pdf |
| https://downloads.dell.com/TranslatedPDF/DE_533945.pdf |
| https://downloads.dell.com/TranslatedPDF/ES_533945.pdf |
| https://downloads.dell.com/TranslatedPDF/ES-XL_533945.pdf |
| https://downloads.dell.com/TranslatedPDF/FR_533945.pdf |
| https://downloads.dell.com/TranslatedPDF/IT_533945.pdf |
| https://downloads.dell.com/TranslatedPDF/JA_533945.pdf |
| https://downloads.dell.com/TranslatedPDF/KO_533945.pdf |
| https://downloads.dell.com/TranslatedPDF/NL_533945.pdf |
| https://downloads.dell.com/TranslatedPDF/PT_533945.pdf |
| https://downloads.dell.com/TranslatedPDF/PT-BR_533945.pdf |
| https://downloads.dell.com/TranslatedPDF/RU_533945.pdf |
| https://downloads.dell.com/TranslatedPDF/SV_533945.pdf |
| https://downloads.dell.com/TranslatedPDF/ZH-CN_533945.pdf |
| https://downloads.dell.com/TranslatedPDF/ZH-TW_533945.pdf |