VPLEX: error del comando de la CLI show-use-hierarchy: No hay ningún dispositivo con el nombre <nombre del dispositivo>
Summary: En este artículo, se aborda el problema en el que, cuando una sección se vuelve a conectar a un espejeado, el comando show-use-hierarchy informa que no hay ningún dispositivo con ese nombre. ...
Symptoms
El comando "show-use-hierarchy" no obtiene los detalles de un dispositivo después de que se vuelve a conectar una sección con el mismo nombre.
Después de volver a conectar una sección del mismo espejeado, el comando "show-use-hierarchy" falla con el error "No hay un dispositivo con el nombre <nombre de dispositivo>".
Ejemplo de este error:
VPlexcli:/>show-use-hierarchy distributed-storage/distributed-devices/device_EAST_UNITY_NONPROD_255
show-use-hierarchy: Falló la evaluación de <<show-use-hierarchy distributed-storage/distributed-devices/device_EAST_UNITY_NONPROD_255.
>>causa: No se puede obtener el valor del atributo "utilizado por".
causa: Error de comando de firmware.
causa: No hay un dispositivo con el nombre <del dispositivo>.
Cause
Resolution
1. Enumere el error de informe del dispositivo y compruebe si está en buen estado.
Ejemplo:
Atributos:
Nombre Valor
---------------------- ---------------------------------
coherente con las aplicaciones falso
reanudación automática recuento de bloques verdadero
1342177280
tamaño de bloque Capacidad de 4K
5T
en los que participan clústeres [cluster-1, cluster-2]
geometría indicaciones de estado de RAID-1
[]
estado-estado correcto
localidad distribuida
operational-status ok
rebuild-allowed true
rebuild-eta -
rebuild-progress -
rebuild-status done
rebuild-type nombre completo del conjunto de reglas cluster-2-detaches
service-status running
stripe-depth -system-id device_EAST_UNITY_NONPROD_255
thin-capable false
transfer-size 2M
device_EAST_UNITY_NONPROD_255_vol de volumen virtual
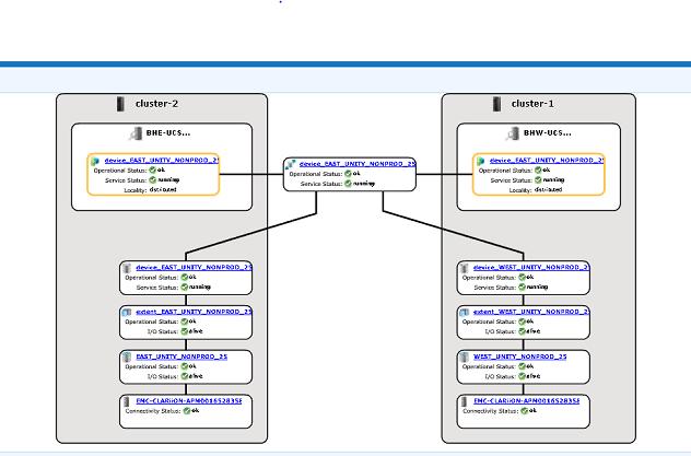
2. Compruebe en la GUI si la jerarquía de dispositivos está visible.
un. Siga los pasos para comprobar desde la GUI:
i. Vaya a Aprovisionar almacenamiento -- Distribuido -- Dispositivos
distribuidos ii. Seleccione el nombre del dispositivo distribuido, haga clic con el botón secundario en el nombre de DD y, a continuación, haga clic en la opción "View map", como se muestra a continuación:

Ejemplo de la vista de mapa de la GUI:

3. Si el dispositivo está presente en la vista de mapa, siga la solución alternativa que se indica a continuación.
un. Reinicie la consola de administración mediante el siguiente comando
Reiniciando la consola de administración EMC VPlex... done
b. O consulte el KBA que se indica a continuación sobre cómo reiniciar la consola de administración:
KBA 000040517 : https://www.dell.com/support/kbdoc/en-uk/000040517/vplex-how-to-restart-vplexmanagementconsole-to-refresh-vplex-cli-gui
Si el mapa de dispositivos no se puede ver en la GUI o si la consola de administración de VPLEX no solucionó el problema, abra un chat en línea con el soporte de VPLEX.
NOTA: Para abrir un chat con soporte, vaya a https://www.dell.com/support/ una vez en la página de soporte debería ver una barra de menú negra, haga clic en "Contact Support" en el extremo derecho de la barra de menú, esto lo llevará a la página "Contact Information". En el lado derecho de la pantalla, verá "Chat administrativo de Dell EMC", haga clic en esta opción y será dirigido a la página Chat en vivo. En el primer paso, en el campo "Select Chat Topic", haga clic en la flecha desplegable a la derecha y, a continuación, seleccione el tema relacionado con el chat. A continuación, siga el resto de los pasos que se le soliciten y proporcione la información necesaria para cada pregunta/selección.
Additional Information
| https://downloads.dell.com/TranslatedPDF/AR-SA_533945.pdf |
| https://downloads.dell.com/TranslatedPDF/DE_533945.pdf |
| https://downloads.dell.com/TranslatedPDF/ES_533945.pdf |
| https://downloads.dell.com/TranslatedPDF/ES-XL_533945.pdf |
| https://downloads.dell.com/TranslatedPDF/FR_533945.pdf |
| https://downloads.dell.com/TranslatedPDF/IT_533945.pdf |
| https://downloads.dell.com/TranslatedPDF/JA_533945.pdf |
| https://downloads.dell.com/TranslatedPDF/KO_533945.pdf |
| https://downloads.dell.com/TranslatedPDF/NL_533945.pdf |
| https://downloads.dell.com/TranslatedPDF/PT_533945.pdf |
| https://downloads.dell.com/TranslatedPDF/PT-BR_533945.pdf |
| https://downloads.dell.com/TranslatedPDF/RU_533945.pdf |
| https://downloads.dell.com/TranslatedPDF/SV_533945.pdf |
| https://downloads.dell.com/TranslatedPDF/ZH-CN_533945.pdf |
| https://downloads.dell.com/TranslatedPDF/ZH-TW_533945.pdf |