VPLEX: show-use-hierarchy CLI -komentovirhe: Ei laitetta, jonka nimi on <laitteen nimi>
Summary: Tässä artikkelissa käsitellään ongelmaa, jossa kun jalka liitetään uudelleen peiliin, show-use-hierarchy-komento ilmoittaa, että tällä nimellä ei ole laitetta.
Symptoms
Komento show-use-hierarchy ei saa laitteen tietoja, kun leg on liitetty uudelleen samalla nimellä.
Kun sama peilijalka on liitetty uudelleen, show-use-hierarchy-komento epäonnistuu ja tuloksena on virhe No device with the name <device name>.
Esimerkki tästä virheestä:
VPlexcli:/>show-use-hierarchy distributed storage/distributed-devices/device_EAST_UNITY_NONPROD_255
show-use-hierarchy: Show-use-hierarchy distributed storage/distributed devices/device_EAST_UNITY_NONPROD_255>> -arviointi <<epäonnistui.
aiheuttaa: Attribuutin 'used-by' arvoa ei voi saada.
aiheuttaa: Laiteohjelmiston komentovirhe.
aiheuttaa: Ei laitetta, jonka nimi <on laite.>
Cause
Resolution
1.Luettele laitteen ilmoitusvirhe ja tarkista, onko se terve.
Esimerkki:
Määritteet:
Nimen arvo
---------------------- ---------------------------------
sovellusjohdonmukainen väärä
automaattinen jatkaminen todellinen
lohkojen määrä 1342177280
lohkon kokoinen 4K-kapasiteetti 5T-klusterit
mukana [klusteri-1, klusteri-2]
geometria RAID-1
terveys-indikaatiot []
terveystila ok
paikallisuus hajautettu
operal-status ok
rebuild-allowed true
rebuild-eta -
rebuild-progress -
rebuild-status done
rebuild-type full
rule-set-name cluster-2-detaches
service-status running
stripe-depth -
system-id device_EAST_UNITY_NONPROD_255
thin-capable false
transfer-size 2M
Virtuaalisen volyymin device_EAST_UNITY_NONPROD_255_vol
2. Tarkista käyttöliittymästä, onko laitehierarkia näkyvissä.
a. Tarkista käyttöliittymästä seuraavasti:
i. Valitse Tallennustila -- Hajautetut -- Hajautetut laitteet
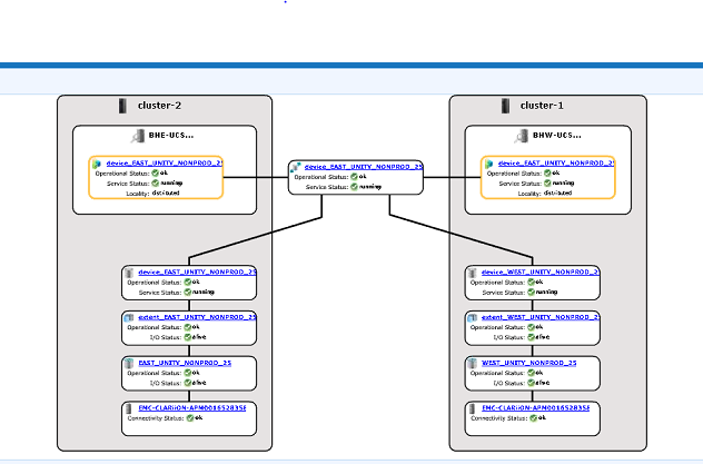
ii. Valitse Distributed device name, napsauta DD-nimeä hiiren kakkospainikkeella ja valitse View map alla kuvatulla tavalla:

Esimerkki graafisen käyttöliittymän karttanäkymästä:

3. Jos laite on karttanäkymässä, noudata alla olevaa kiertotapaa.
a. Käynnistä hallintakonsoli uudelleen alla olevalla komennolla
... done
b. Voit myös katsoa hallintakonsolin uudelleenkäynnistyksen alla olevasta tietämyskannan artikkelista:
KBA 000040517 : https://www.dell.com/support/kbdoc/en-uk/000040517/vplex-how-to-restart-vplexmanagementconsole-to-refresh-vplex-cli-gui
Jos laitekartta ei näy käyttöliittymässä tai jos VPLEX-hallintakonsoli ei korjannut ongelmaa, avaa reaaliaikainen keskustelu VPLEX-tuen kanssa.
MUISTIINPANO: Jos haluat avata keskustelun tuen kanssa, siirry kohtaan https://www.dell.com/support/ kerran tukisivulla sinun pitäisi nähdä musta valikkorivi, napsauta "Ota yhteyttä" valikkorivin oikeassa reunassa, tämä vie sinut "Yhteystiedot" -sivulle. Näytön oikeassa reunassa näkyy Dell EMC Administrative Chat, klikkaa tätä valintaa ja siirryt Live Chat -sivulle. Voit aloittaa Aloita napsauttamalla Valitse keskustelun aihe -kentässä oikealla olevaa avattavan valikon nuolta ja valitsemalla sitten keskusteluun liittyvä aihe. Noudata sitten muita ohjeita ohjeiden mukaisesti ja anna tarvittavat tiedot kutakin kysymystä/valintaa varten.
Additional Information
| https://downloads.dell.com/TranslatedPDF/AR-SA_533945.pdf |
| https://downloads.dell.com/TranslatedPDF/DE_533945.pdf |
| https://downloads.dell.com/TranslatedPDF/ES_533945.pdf |
| https://downloads.dell.com/TranslatedPDF/ES-XL_533945.pdf |
| https://downloads.dell.com/TranslatedPDF/FR_533945.pdf |
| https://downloads.dell.com/TranslatedPDF/IT_533945.pdf |
| https://downloads.dell.com/TranslatedPDF/JA_533945.pdf |
| https://downloads.dell.com/TranslatedPDF/KO_533945.pdf |
| https://downloads.dell.com/TranslatedPDF/NL_533945.pdf |
| https://downloads.dell.com/TranslatedPDF/PT_533945.pdf |
| https://downloads.dell.com/TranslatedPDF/PT-BR_533945.pdf |
| https://downloads.dell.com/TranslatedPDF/RU_533945.pdf |
| https://downloads.dell.com/TranslatedPDF/SV_533945.pdf |
| https://downloads.dell.com/TranslatedPDF/ZH-CN_533945.pdf |
| https://downloads.dell.com/TranslatedPDF/ZH-TW_533945.pdf |