VPLEX : erreur de commande CLI show-use-hierarchy : Aucun appareil portant le nom <nom de l’appareil>
Summary: Cet article traite du problème où, lorsqu’un tronçon est rattaché à un miroir, la commande show-use-hierarchy signale qu’aucun appareil ne porte ce nom.
Symptoms
La commande « show-use-hierarchy » ne parvient pas à obtenir les détails d’un appareil après le rattachement d’un tronçon portant le même nom.
Après le rattachement d’un même tronçon de miroir, la commande « show-use-hierarchy » échoue avec l’erreur « Aucun appareil portant le nom <de l’appareil ».>
Example of this error :
VPlexcli :/>show-use-hierarchy distributed-storage/distributed-devices/device_EAST_UNITY_NONPROD_255
show-use-hierarchy : Échec de l’évaluation de <<show-use-hierarchy distributed-storage/distributed-devices/device_EAST_UNITY_NONPROD_255.
>>cause: Impossible d’obtenir la valeur de l’attribut « utilisé-par ».
cause: Erreur de commande du firmware.
cause: Aucun appareil portant le nom <Nom de l’appareil>.
Cause
Resolution
1. Répertoriez les erreurs de signalement de l’appareil et vérifiez si elles sont fonctionnelles.
Exemple :
Attributs:
Nom Value
---------------------- ---------------------------------
application-consistent false
auto-resume true
block-count 1342177280
block-size 4K
capacity 5T
clusters-involved [cluster-1, cluster-2]
geometry raid-1
health-indications []
health-state ok
locality distributed
operational-status ok
rebuild-allowed true
rebuild-eta -
rebuild-progress -
rebuild-status done
rebuild-type full
rule-set-name cluster-2-detaches-service-status
running
stripe-depth -
system-id device_EAST_UNITY_NONPROD_255
thin-capable false
transfer-size 2M
volume virtuel device_EAST_UNITY_NONPROD_255_vol
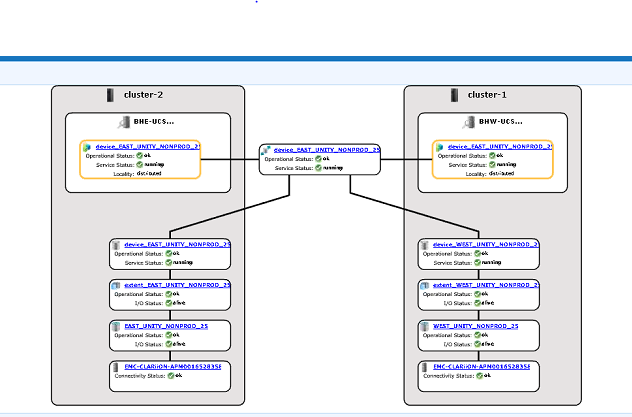
2. Vérifiez l’interface graphique pour voir si la hiérarchie des appareils est visible.
un. Suivez les étapes pour vérifier à partir de l’interface graphique :
i. Accédez à Provision storage -- Distributed -- Distributed Devices
ii. Sélectionnez le nom du périphérique distribué et cliquez avec le bouton droit de la souris sur le nom DD, puis cliquez sur l’option « View map » comme indiqué ci-dessous :

Exemple de vue cartographique de l’interface graphique :

3. Si le périphérique est présent dans la vue cartographique, suivez la solution de contournement ci-dessous.
un. Redémarrez la console de gestion à l’aide de la commande ci-dessous
Restarting EMC VPlex Management Console... done
b. Ou reportez-vous à l’article de la base de connaissances ci-dessous pour savoir comment redémarrer la console de gestion :
000040517 de la base de connaissances : https://www.dell.com/support/kbdoc/en-uk/000040517/vplex-how-to-restart-vplexmanagementconsole-to-refresh-vplex-cli-gui
Si le mappage des périphériques n’est pas visible dans l’interface graphique ou si la console de gestion VPLEX n’a pas résolu le problème, ouvrez un chat en direct avec le support VPLEX.
NOTE: Pour ouvrir un chat avec le support, accédez à https://www.dell.com/support/ une fois sur la page d’assistance, vous devriez voir une barre de menu noire, cliquez sur « Contacter le support » à l’extrême droite de la barre de menu, cela vous amènera à la page « Informations de contact ». Sur le côté droit de l’écran, vous verrez « Dell EMC Administrative Chat ». Cliquez sur ce choix et vous serez redirigé vers la page de chat en direct. Pour la première étape du champ « Sélectionner un sujet de chat », cliquez sur la flèche déroulante à droite, puis sélectionnez le sujet associé au chat. Suivez ensuite le reste des étapes comme demandé en fournissant les informations nécessaires pour chaque question/sélection.
Additional Information
| https://downloads.dell.com/TranslatedPDF/AR-SA_533945.pdf |
| https://downloads.dell.com/TranslatedPDF/DE_533945.pdf |
| https://downloads.dell.com/TranslatedPDF/ES_533945.pdf |
| https://downloads.dell.com/TranslatedPDF/ES-XL_533945.pdf |
| https://downloads.dell.com/TranslatedPDF/FR_533945.pdf |
| https://downloads.dell.com/TranslatedPDF/IT_533945.pdf |
| https://downloads.dell.com/TranslatedPDF/JA_533945.pdf |
| https://downloads.dell.com/TranslatedPDF/KO_533945.pdf |
| https://downloads.dell.com/TranslatedPDF/NL_533945.pdf |
| https://downloads.dell.com/TranslatedPDF/PT_533945.pdf |
| https://downloads.dell.com/TranslatedPDF/PT-BR_533945.pdf |
| https://downloads.dell.com/TranslatedPDF/RU_533945.pdf |
| https://downloads.dell.com/TranslatedPDF/SV_533945.pdf |
| https://downloads.dell.com/TranslatedPDF/ZH-CN_533945.pdf |
| https://downloads.dell.com/TranslatedPDF/ZH-TW_533945.pdf |