VPLEX: błąd polecenia CLI show-use-hierarchy: Brak urządzenia o nazwie <nazwa urządzenia>
Summary: W tym artykule omówiono problem polegający na tym, że po ponownym podłączeniu nogi do lustra polecenie show-use-hierarchy zgłasza, że nie ma urządzenia o tej nazwie.
Symptoms
Polecenie "show-use-hierarchy" nie pobiera szczegółów urządzenia po ponownym podłączeniu nogi o tej samej nazwie.
Po ponownym podłączeniu tej samej nogi lustrzanej polecenie "show-use-hierarchy" kończy się niepowodzeniem z błędem "Brak urządzenia o nazwie <nazwa urządzenia>".
Przykład tego błędu:
VPlexcli:/>show-use-hierarchy distributed-storage/distributed-devices/device_EAST_UNITY_NONPROD_255
show-use-hierarchy: Ocena <<show-use-hierarchy distributed-storage/distributed-devices/device_EAST_UNITY_NONPROD_255>> nie powiodła się.
przyczyna: Nie można uzyskać wartości atrybutu "used-by".
przyczyna: Błąd polecenia oprogramowania układowego.
przyczyna: Brak urządzenia z nazwą <urządzenia>.
Cause
Resolution
1. Wypisz urządzenie zgłaszające błąd i sprawdź, czy jest sprawne.
Przykład:
Atrybuty:
Wartość nazwy
---------------------- ---------------------------------
spójna z aplikacją false
automatyczne wznawianie true
liczba bloków 1342177280
rozmiar bloku pojemność 4K
5T
zaangażowane klastry [klaster-1, klaster-2]
geometria raid-1
wskazania-kondycji []
health-state ok
locality distributed
stan-operacyjny: ok
: przebudowa-dozwolona, prawda
odbudowa-eta -
postęp-odbudowy-postęp -
odbudowy-stan-przebudowy-zrobione-typ-przebudowy-pełna
nazwa-zestawu-reguł cluster-2-detaches
service-status running
stripe-depth -
system-id device_EAST_UNITY_NONPROD_255
thin-capable false
transfer size 2M
Wolumin wirtualny device_EAST_UNITY_NONPROD_255_vol
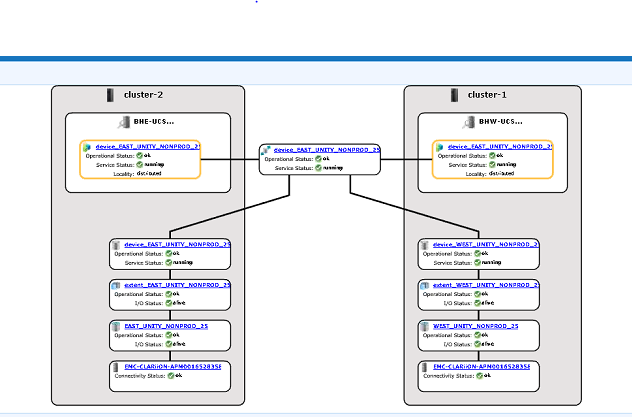
2. Sprawdź w graficznym interfejsie użytkownika, czy hierarchia urządzeń jest widoczna.
a. Wykonaj następujące czynności, aby sprawdzić w graficznym interfejsie użytkownika:
i. Przejdź do opcji Provision storage -- Distributed -- Distributed Devices
ii. Wybierz nazwę urządzenia rozproszonego i kliknij prawym przyciskiem myszy nazwę DD, a następnie kliknij opcję "View map", jak pokazano poniżej:

Przykład widoku mapy w graficznym interfejsie użytkownika:

3. Jeśli urządzenie jest obecne w widoku mapy, wykonaj poniższe obejście.
a. Uruchom ponownie konsolę zarządzania za pomocą poniższego polecenia
Ponowne uruchamianie konsoli zarządzania EMC VPlex... done
b. Lub zapoznaj się z poniższym artykułem z bazy wiedzy, aby dowiedzieć się, jak ponownie uruchomić konsolę zarządzania:
Artykuł z bazy wiedzy 000040517 : https://www.dell.com/support/kbdoc/en-uk/000040517/vplex-how-to-restart-vplexmanagementconsole-to-refresh-vplex-cli-gui
Jeśli mapa urządzeń nie jest widoczna w graficznym interfejsie użytkownika lub jeśli konsola zarządzania VPLEX nie rozwiązała problemu, otwórz czat na żywo z pomocą techniczną VPLEX.
NUTA: Aby otworzyć czat z pomocą techniczną, przejdź do https://www.dell.com/support/ raz na stronie pomocy technicznej powinien pojawić się pasek menu, kliknij "Skontaktuj się z pomocą techniczną" po prawej stronie paska menu, co spowoduje przejście do strony "Informacje kontaktowe". Po prawej stronie ekranu zobaczysz opcję "Czat administracyjny Dell EMC". Kliknij tę opcję, aby przejść do strony czatu na żywo. W pierwszym kroku z pola "Wybierz temat czatu" kliknij strzałkę listy rozwijanej po prawej stronie, a następnie wybierz powiązany temat czatu. Następnie postępuj zgodnie z pozostałymi krokami, podając niezbędne informacje dla każdego pytania/wyboru.
Additional Information
| https://downloads.dell.com/TranslatedPDF/AR-SA_533945.pdf |
| https://downloads.dell.com/TranslatedPDF/DE_533945.pdf |
| https://downloads.dell.com/TranslatedPDF/ES_533945.pdf |
| https://downloads.dell.com/TranslatedPDF/ES-XL_533945.pdf |
| https://downloads.dell.com/TranslatedPDF/FR_533945.pdf |
| https://downloads.dell.com/TranslatedPDF/IT_533945.pdf |
| https://downloads.dell.com/TranslatedPDF/JA_533945.pdf |
| https://downloads.dell.com/TranslatedPDF/KO_533945.pdf |
| https://downloads.dell.com/TranslatedPDF/NL_533945.pdf |
| https://downloads.dell.com/TranslatedPDF/PT_533945.pdf |
| https://downloads.dell.com/TranslatedPDF/PT-BR_533945.pdf |
| https://downloads.dell.com/TranslatedPDF/RU_533945.pdf |
| https://downloads.dell.com/TranslatedPDF/SV_533945.pdf |
| https://downloads.dell.com/TranslatedPDF/ZH-CN_533945.pdf |
| https://downloads.dell.com/TranslatedPDF/ZH-TW_533945.pdf |