VPLEX: ошибка команды интерфейса командной строки show-use-hierarchy: Нет устройства с именем <имя устройства>
Summary: В этой статье описывается проблема, при которой при повторном прикреплении ноги к зеркалу команда show-use-hierarchy сообщает, что устройства с таким именем не существует.
Symptoms
Команде «show-use-hierarchy» не удается получить сведения об устройстве после повторного прикрепления участка с тем же именем.
После повторного прикрепления той же ножки зеркала команда «show-use-hierarchy» завершается сбоем с ошибкой «No device with the name <device name>».
Пример этой ошибки:
VPlexcli:/>show-use-hierarchy distributed-storage/distributed-devices/device_EAST_UNITY_NONPROD_255
show-use-hierarchy: Не удалось вычислить show-use-hierarchy distributed-storage/distributed-devices/device_EAST_UNITY_NONPROD_255>>.
<<причина: Не удается получить значение атрибута «used-by».
причина: Ошибка команды микропрограммы.
причина: Нет устройства с именем <>устройства.
Cause
Resolution
1. Выведите список устройств, сообщающих об ошибках, и проверьте, исправно ли оно.
Пример:
Атрибуты:
Имя Значение
---------------------- ---------------------------------
согласованное с приложениями ложное
автоматическое возобновление
истинное количество блоков 1342177280
размер блока Емкость 4 Кбайт
Вовлечено в кластеры 5T
[кластер-1, кластер-2]геометрия
RAID-1
индикация работоспособности []
состояние-работоспособности нормальное состояние распределено
operational-status ok
rebuild-allowed true
rebuild-eta -
rebuild-progress -
rebuild-status done
rebuild-type full
rule-set-name cluster-2-detaches
service-status running
stripe-depth -
system-id device_EAST_UNITY_NONPROD_255
thin-capable false
transfer-size 2M
device_EAST_UNITY_NONPROD_255_vol виртуальных томов
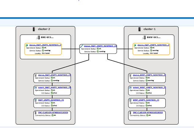
2. В графическом интерфейсе пользователя проверьте, видна ли иерархия устройств.
a. Выполните следующие действия для проверки в графическом интерфейсе пользователя:
i. Перейдите в раздел Подготовка хранилища -- Распределенные -- Распределенные устройства
ii. Выберите имя распределенного устройства и щелкните правой кнопкой мыши имя DD, затем выберите опцию «View map», как показано ниже:

Пример представления карты графического интерфейса пользователя:

3. Если устройство присутствует в представлении карты, выполните указанное ниже временное решение.
a. Перезапустите консоль управления, используя следующую команду
Перезапуск консоли управления EMC VPlex... done
b. Или см. статью базы знаний, указанную ниже, чтобы узнать, как перезапустить консоль управления:
Статья базы знаний 000040517 : https://www.dell.com/support/kbdoc/en-uk/000040517/vplex-how-to-restart-vplexmanagementconsole-to-refresh-vplex-cli-gui
Если схема устройств не отображается в графическом интерфейсе пользователя или если консоль управления VPLEX не устранила проблему, откройте чат со службой поддержки VPLEX.
ЗАМЕТКА: Чтобы открыть чат со службой поддержки, перейдите https://www.dell.com/support/ оказавшись на странице поддержки, вы должны увидеть черную строку меню, нажмите «Связаться со службой поддержки» в крайнем правом углу строки меню, это приведет вас на страницу «Контактная информация». В правой части экрана вы увидите «Чат администратора Dell EMC». Нажмите на этот пункт, чтобы перейти на страницу чата в реальном времени. Для первого шага в поле «Выбрать тему чата» нажмите на стрелку раскрывающегося списка справа, а затем выберите соответствующую тему для чата. Затем выполните остальные действия, указав необходимую информацию для каждого вопроса/варианта.
Additional Information
| https://downloads.dell.com/TranslatedPDF/AR-SA_533945.pdf |
| https://downloads.dell.com/TranslatedPDF/DE_533945.pdf |
| https://downloads.dell.com/TranslatedPDF/ES_533945.pdf |
| https://downloads.dell.com/TranslatedPDF/ES-XL_533945.pdf |
| https://downloads.dell.com/TranslatedPDF/FR_533945.pdf |
| https://downloads.dell.com/TranslatedPDF/IT_533945.pdf |
| https://downloads.dell.com/TranslatedPDF/JA_533945.pdf |
| https://downloads.dell.com/TranslatedPDF/KO_533945.pdf |
| https://downloads.dell.com/TranslatedPDF/NL_533945.pdf |
| https://downloads.dell.com/TranslatedPDF/PT_533945.pdf |
| https://downloads.dell.com/TranslatedPDF/PT-BR_533945.pdf |
| https://downloads.dell.com/TranslatedPDF/RU_533945.pdf |
| https://downloads.dell.com/TranslatedPDF/SV_533945.pdf |
| https://downloads.dell.com/TranslatedPDF/ZH-CN_533945.pdf |
| https://downloads.dell.com/TranslatedPDF/ZH-TW_533945.pdf |