VPLEX:show-use-hierarchy cli 命令錯誤:沒有名為 <裝置名稱> 的裝置
Summary: 本文討論以下問題:將支線重新連接至鏡像時,show-use-hierarchy 命令會報告沒有具有該名稱的裝置。
This article applies to
This article does not apply to
This article is not tied to any specific product.
Not all product versions are identified in this article.
Symptoms
「show-use-hierarchy」命令 在以相同名稱
重新連接支線後 無法取得裝置的詳細資料重新連接相同的鏡像支線後,「show-use-hierarchy」命令失敗,並出現「沒有名稱 <為裝置名稱>的裝置」錯誤。
此錯誤的範例:
VPlexcli:/>show-use-hierarchy distributed storage/distributed-devices/device_EAST_UNITY_NONPROD_255
show-use-hierarchy: <<顯示使用層次結構分散式存儲/分散式設備/device_EAST_UNITY_NONPROD_255>>評估失敗。
使: 無法取得屬性「使用者」的值。
使: 韌體命令錯誤。
使: 沒有名稱 <為裝置名稱>的裝置。
Cause
NA
Resolution
1.列出設備報告錯誤並檢查其是否健康。
範例:
VPlexcli:/>ll /分散式儲存裝置/分散式裝置/device_EAST_UNITY_NONPROD_255
屬性:
名稱 值
---------------------- ---------------------------------
應用程式一致性 錯誤
自動恢復 真
區塊計數 1342177280
區塊大小 4K
容量 涉及 5T
叢集 [叢集-1、叢集-2]
幾何 RAID-1
執行狀況指示 []
執行狀況狀態 OK
位置分佈
作業狀態 OK
重新建置-允許真正的
重新建置-ETA -
rebuild-progress--
rebuild-status done
重新建置類型完整
規則集名稱叢集-2-分離服務
狀態 執行
等量深度 -
system-ID device_EAST_UNITY_NONPROD_255
精簡型
錯誤的傳輸大小 2M
虛擬磁碟區device_EAST_UNITY_NONPROD_255_vol
屬性:
名稱 值
---------------------- ---------------------------------
應用程式一致性 錯誤
自動恢復 真
區塊計數 1342177280
區塊大小 4K
容量 涉及 5T
叢集 [叢集-1、叢集-2]
幾何 RAID-1
執行狀況指示 []
執行狀況狀態 OK
位置分佈
作業狀態 OK
重新建置-允許真正的
重新建置-ETA -
rebuild-progress--
rebuild-status done
重新建置類型完整
規則集名稱叢集-2-分離服務
狀態 執行
等量深度 -
system-ID device_EAST_UNITY_NONPROD_255
精簡型
錯誤的傳輸大小 2M
虛擬磁碟區device_EAST_UNITY_NONPROD_255_vol
2.檢查 GUI 以查看裝置階層是否可見。
一個。請按照以下步驟從 GUI 進行檢查:
i. 前往佈建儲存裝置 -- 分散式 -- 分散式裝置
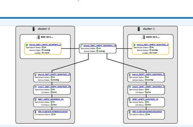
ii.選取分散式裝置名稱,在 DD 名稱上按一下滑鼠右鍵,然後按一下「檢視地圖」選項,如下所示:

GUI 地圖檢視範例:

3.如果裝置出現在地圖檢視中,請遵循以下因應措施。
一個。透過以下命令重新開機管理主控台
service@managementserver:~>sudo /etc/init.d/VPlex管理主控台重新開
機 正在重新啟動 EMC VPlex 管理主控台... 熟
機 正在重新啟動 EMC VPlex 管理主控台... 熟
b.或參閱下列 KBA,瞭解如何重新啟動管理主控台:
KBA 000040517 : https://www.dell.com/support/kbdoc/en-uk/000040517/vplex-how-to-restart-vplexmanagementconsole-to-refresh-vplex-cli-gui
如果無法在 GUI 中檢視裝置對應,或是 VPLEX 管理主控台未修正問題,請與 VPLEX 支援開啟即時對談。
便條:若要開啟與支援人員聊天,請在「支援」頁面上前往 https://www.dell.com/support/ ,您應該會看到黑色功能表列,按一下功能表列最右側的「聯絡支援」,這會帶您進入「聯絡資訊」頁面。在畫面右側,您會看到「Dell EMC 系統管理聊天」,按一下這個選項,即可前往「即時聊天」頁面。第一步,在「選取聊天主題」欄位中按一下右側的下拉箭頭,然後選取聊天的相關主題。然後按照要求的其餘步驟操作,為每個問題/選擇提供必要的資訊。
Additional Information
本內容已翻譯為其他語言:
| https://downloads.dell.com/TranslatedPDF/AR-SA_533945.pdf |
| https://downloads.dell.com/TranslatedPDF/DE_533945.pdf |
| https://downloads.dell.com/TranslatedPDF/ES_533945.pdf |
| https://downloads.dell.com/TranslatedPDF/ES-XL_533945.pdf |
| https://downloads.dell.com/TranslatedPDF/FR_533945.pdf |
| https://downloads.dell.com/TranslatedPDF/IT_533945.pdf |
| https://downloads.dell.com/TranslatedPDF/JA_533945.pdf |
| https://downloads.dell.com/TranslatedPDF/KO_533945.pdf |
| https://downloads.dell.com/TranslatedPDF/NL_533945.pdf |
| https://downloads.dell.com/TranslatedPDF/PT_533945.pdf |
| https://downloads.dell.com/TranslatedPDF/PT-BR_533945.pdf |
| https://downloads.dell.com/TranslatedPDF/RU_533945.pdf |
| https://downloads.dell.com/TranslatedPDF/SV_533945.pdf |
| https://downloads.dell.com/TranslatedPDF/ZH-CN_533945.pdf |
| https://downloads.dell.com/TranslatedPDF/ZH-TW_533945.pdf |
Affected Products
VPLEX SeriesProducts
VPLEX Series, VPLEX VS1, VPLEX VS6Article Properties
Article Number: 000168361
Article Type: Solution
Last Modified: 07 Oct 2025
Version: 4
Find answers to your questions from other Dell users
Support Services
Check if your device is covered by Support Services.