VPLEX:show-use-hierarchy cli 命令错误:没有名称为 <device name>的设备
Summary: 本文讨论了以下问题:当分支重新连接到镜像时,show-use-hierarchy 命令报告没有具有该名称的设备。
This article applies to
This article does not apply to
This article is not tied to any specific product.
Not all product versions are identified in this article.
Symptoms
在以相同名称重新连接分支后,“show-use-hierarchy”命令无法获取设备的详细信息。
重新连接同一镜像分支后,“show-use-hierarchy”命令失败,并显示错误“No device with the name <device name>”。
此错误示例:
VPlexcli:/>show-use-hierarchy distributed-storage/distributed-devices/device_EAST_UNITY_NONPROD_255
show-use-hierarchy: 显示使用层次结构分布式存储/分布式设备/device_EAST_UNITY_NONPROD_255>>评估<<失败。
原因: 无法获取属性“used-by”的值。
原因: 固件命令错误。
原因: 没有名称 <为设备名称>的设备。
Cause
不适用
Resolution
1. 列出报告错误的设备并检查其是否正常运行。
示例:
VPlexcli:/>ll /distributed-storage/distributed-devices/device_EAST_UNITY_NONPROD_255
属性:
Name Value
---------------------- ---------------------------------
application-consistent false
auto-resume true
block-count 1342177280
block-size 4K
capacity 5T
clusters-involved [cluster-1, cluster-2]
geometry raid-1
health-indications []
health-state ok
locality distributed
operational-statusokrebuild-allowed
true
rebuild-eta -
rebuild-progress -
rebuild-status done
rebuild-type full
rule-set-namecluster-2-detaches
service-status running
stripe-depth -
system-id device_EAST_UNITY_NONPROD_255
thin-capable false
transfer-size 2M
虚拟卷device_EAST_UNITY_NONPROD_255_vol
属性:
Name Value
---------------------- ---------------------------------
application-consistent false
auto-resume true
block-count 1342177280
block-size 4K
capacity 5T
clusters-involved [cluster-1, cluster-2]
geometry raid-1
health-indications []
health-state ok
locality distributed
operational-statusokrebuild-allowed
true
rebuild-eta -
rebuild-progress -
rebuild-status done
rebuild-type full
rule-set-namecluster-2-detaches
service-status running
stripe-depth -
system-id device_EAST_UNITY_NONPROD_255
thin-capable false
transfer-size 2M
虚拟卷device_EAST_UNITY_NONPROD_255_vol
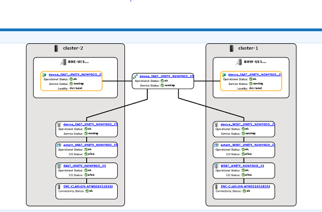
2.检查 GUI 以查看设备层次结构是否可见。
一个。按照步骤从 GUI 进行检查:
i. 转到调配存储 -- 分布式 -- 分布式设备
ii.选择分布式设备名称并右键单击 DD 名称,然后单击“View map”选项,如下所示:

GUI 映射视图示例:

3.如果映射视图中存在该设备,请遵循以下解决方法。
一个。通过以下命令重新启动管理控制台
service@managementserver:~>sudo /etc/init.d/VPlexManagementConsole restart
Restarting EMC VPlex Management Console... done
Restarting EMC VPlex Management Console... done
b.或参阅下面列出的知识库文章,了解如何重新启动管理控制台:
KBA 000040517 : https://www.dell.com/support/kbdoc/en-uk/000040517/vplex-how-to-restart-vplexmanagementconsole-to-refresh-vplex-cli-gui
如果在 GUI 中无法查看设备映射,或者 VPLEX 管理控制台未修复此问题,请打开与 VPLEX 支持人员的实时聊天。
注意:要打开与支持人员的聊天,请转至 https://www.dell.com/support/ 一次,在“支持”页面上,您应该会看到一个黑色菜单栏,单击菜单栏最右侧的“联系支持”,这将带您进入“联系信息”页面。在屏幕右侧,您将看到“Dell EMC 管理聊天”,单击此选项,您将转至实时聊天页面。第一步,从“选择聊天主题”字段中单击右侧的下拉箭头,然后选择聊天的相关主题。然后按照要求执行其余步骤,为每个问题/选择提供必要的信息。
Additional Information
本内容以其他语言翻译:
| https://downloads.dell.com/TranslatedPDF/AR-SA_533945.pdf |
| https://downloads.dell.com/TranslatedPDF/DE_533945.pdf |
| https://downloads.dell.com/TranslatedPDF/ES_533945.pdf |
| https://downloads.dell.com/TranslatedPDF/ES-XL_533945.pdf |
| https://downloads.dell.com/TranslatedPDF/FR_533945.pdf |
| https://downloads.dell.com/TranslatedPDF/IT_533945.pdf |
| https://downloads.dell.com/TranslatedPDF/JA_533945.pdf |
| https://downloads.dell.com/TranslatedPDF/KO_533945.pdf |
| https://downloads.dell.com/TranslatedPDF/NL_533945.pdf |
| https://downloads.dell.com/TranslatedPDF/PT_533945.pdf |
| https://downloads.dell.com/TranslatedPDF/PT-BR_533945.pdf |
| https://downloads.dell.com/TranslatedPDF/RU_533945.pdf |
| https://downloads.dell.com/TranslatedPDF/SV_533945.pdf |
| https://downloads.dell.com/TranslatedPDF/ZH-CN_533945.pdf |
| https://downloads.dell.com/TranslatedPDF/ZH-TW_533945.pdf |
Affected Products
VPLEX SeriesProducts
VPLEX Series, VPLEX VS1, VPLEX VS6Article Properties
Article Number: 000168361
Article Type: Solution
Last Modified: 07 Oct 2025
Version: 4
Find answers to your questions from other Dell users
Support Services
Check if your device is covered by Support Services.