VPLEX: show-use-hierarchy cli command error: Adı <aygıt adı> olan aygıt yok

Summary: Bu makalede, bir bacak bir aynaya yeniden bağlandığında show-use-hierarchy komutunun bu ada sahip bir cihaz olmadığını bildirmesi sorunu ele alınmaktadır.

Bu makale şunlar için geçerlidir: Bu makale şunlar için geçerli değildir: Bu makale, belirli bir ürüne bağlı değildir. Bu makalede tüm ürün sürümleri tanımlanmamıştır.

Symptoms



"show-use-hierarchy" komutu, bir bacak aynı adla yeniden bağlandıktan sonra bir cihazın ayrıntılarını alamıyor.

Aynı yansıtma ayağını yeniden taktıktan sonra "show-use-hierarchy" komutu "Ad cihaz adına sahip <aygıt yok>" hatasıyla başarısız oluyor.

Bu hataya örnek:

VPlexcli:/>show-use-hierarchy distributed-storage/distributed-devices/device_EAST_UNITY_NONPROD_255
show-use-hierarchy:  Show-use-hierarchy dağıtılmış depolama/dağıtılmış-aygıtlar/device_EAST_UNITY_NONPROD_255>> değerlendirmesi <<başarısız oldu.
neden:               'Kullanan' özniteliğinin değeri alınamıyor.
neden:               Ürün yazılımı komut hatası.
neden:               Aygıt adı olan <aygıt yok>.

Cause

Bilgi Yok

Resolution

1.Cihaz raporlama hatasını listeleyin ve sağlıklı olup olmadığını kontrol edin.

        Örneğin:

VPlexcli:/>ll /distributed-storage/distributed-devices/device_EAST_UNITY_NONPROD_255

Öznitelik:
Ad Değer
---------------------- ---------------------------------
uygulamayla tutarlı yanlış
otomatik sürdürme doğru
blok sayısı 1342177280
blok boyutu 4K
kapasite 5T
dahil kümeler [küme-1, küme-2]
geometri raid-1
sağlık-göstergeleri []
sağlık-durum tamam
yerellik dağıtılmış
operational-status ok
rebuild-allowed true
rebuild-eta -
rebuild-progress -
rebuild-status done
rebuild-type full
rule-set-name cluster-2-detaches
service-status running
stripe-depth -
system-id device_EAST_UNITY_NONPROD_255
thin-capable false
transfer-size 2M
Sanal birim device_EAST_UNITY_NONPROD_255_vol



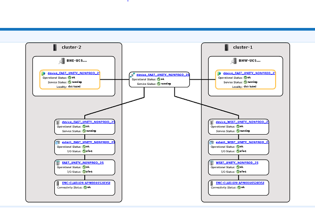
2. Cihaz hiyerarşisinin görünür olup olmadığını görmek için GUI'yi kontrol edin.
    
    a. GUI'den kontrol etmek için adımları izleyin:
        i. Depolama sağlayın -- Dağıtılmış -- Dağıtılmış Aygıtlar
ii. Dağıtılmış aygıt adını seçin ve DD adına sağ tıklayın, ardından aşağıda gösterildiği gibi "Haritayı görüntüle" seçeneğine tıklayın:

           kA23a0000000BFKCA2_1_0

          GUI harita görünümü örneği:
          kA23a0000000BFKCA2_1_1

3. Aygıt harita görünümünde mevcutsa aşağıdaki geçici çözümü izleyin.

     a. Aşağıdaki komutu kullanarak Yönetim Konsolunu yeniden başlatın
 

service@managementserver:~>sudo /etc/init.d/VPlexManagementConsole restart
Relaunching EMC VPlex Management Console...                     yapılmış               

     b. Alternatif olarak, yönetim konsolunun nasıl yeniden başlatılacağıyla ilgili olarak aşağıda listelenen KBA'ya bakın:
          KBA 000040517 : https://www.dell.com/support/kbdoc/en-uk/000040517/vplex-how-to-restart-vplexmanagementconsole-to-refresh-vplex-cli-gui

 


Aygıt Haritası GUI'da görüntülenemiyorsa veya VPLEX Yönetim Konsolu sorunu çözmediyse VPLEX desteği ile canlı sohbet açın.

NOT: Destekle bir sohbet açmak için https://www.dell.com/support/ gidin, Destek sayfasında bir kez Siyah bir menü çubuğu görmelisiniz, menü çubuğunun en sağındaki "Desteğe Başvur"a tıklayın, bu sizi "İletişim Bilgileri" sayfasına götürecektir. Ekranın sağ tarafında "Dell EMC Yönetici Sohbeti"ni göreceksiniz, bu seçeneğe tıklayın ve Canlı Sohbet sayfasına yönlendirileceksiniz. İlk adım için "Sohbet Konusu Seç" alanından sağdaki açılır oka tıklayın ve ardından sohbet için ilgili konuyu seçin. Ardından, her soru/seçim için gerekli bilgileri sağlayarak istenen adımların geri kalanını izleyin.

Additional Information

Bu içerik başka dillere de çevrilmiştir: 
https://downloads.dell.com/TranslatedPDF/AR-SA_533945.pdf
https://downloads.dell.com/TranslatedPDF/DE_533945.pdf
https://downloads.dell.com/TranslatedPDF/ES_533945.pdf
https://downloads.dell.com/TranslatedPDF/ES-XL_533945.pdf
https://downloads.dell.com/TranslatedPDF/FR_533945.pdf
https://downloads.dell.com/TranslatedPDF/IT_533945.pdf
https://downloads.dell.com/TranslatedPDF/JA_533945.pdf
https://downloads.dell.com/TranslatedPDF/KO_533945.pdf
https://downloads.dell.com/TranslatedPDF/NL_533945.pdf
https://downloads.dell.com/TranslatedPDF/PT_533945.pdf
https://downloads.dell.com/TranslatedPDF/PT-BR_533945.pdf
https://downloads.dell.com/TranslatedPDF/RU_533945.pdf
https://downloads.dell.com/TranslatedPDF/SV_533945.pdf
https://downloads.dell.com/TranslatedPDF/ZH-CN_533945.pdf
https://downloads.dell.com/TranslatedPDF/ZH-TW_533945.pdf

Etkilenen Ürünler

VPLEX Series

Ürünler

VPLEX Series, VPLEX VS1, VPLEX VS6
Makale Özellikleri
Article Number: 000168361
Article Type: Solution
Son Değiştirme: 07 Eki 2025
Version:  4
Sorularınıza diğer Dell kullanıcılarından yanıtlar bulun
Destek Hizmetleri
Aygıtınızın Destek Hizmetleri kapsamında olup olmadığını kontrol edin.