VPLEX: show-use-hierarchy cli command error: Ingen enhet med navnet <enhetsnavn>
Summary: Denne artikkelen tar for seg problemet med at når et ben festes til et speil på nytt, rapporterer kommandoen show-use-hierarchy at det ikke finnes noen enhet med dette navnet.
Symptoms
Kommandoen "show-use-hierarchy" henter ikke detaljene til en enhet etter at et ben er festet på nytt med samme navn.
Etter at du har festet et samme speilben på nytt, mislykkes kommandoen "show-use-hierarchy" med feilen "Ingen enhet med navnet <enhetsnavn>".
Eksempel på denne feilen:
VPlexcli:/>show-use-hierarchy distributed-storage/distributed-devices/device_EAST_UNITY_NONPROD_255
show-use-hierarchy: Evaluering av <<show-use-hierarchy distributed-storage/distributed-devices/device_EAST_UNITY_NONPROD_255>> mislyktes.
årsak: Kan ikke hente verdien av attributtet «brukt-av».
årsak: Feil på fastvarekommando.
årsak: Ingen enhet med navnet <enhetsnavn>.
Cause
Resolution
1. Oppgi enhetens rapporteringsfeil og sjekk om den er sunn.
Eksempel:
Attributter:
Navneverdi
---------------------- ---------------------------------
programkonsistent falsk
automatisk gjenoppta sann
blokk-antall 1342177280
4K-kapasitet
på blokkstørrelse 5T-klynger
- involvert [klynge-1, klynge-2]
geometri RAID-1
helseindikasjoner []
helsetilstand ok
lokalitet distribuert
operativ-status ok
gjenoppbygging-tillatt true
rebuild-eta-rebuild-progress
-
rebuild-status done
rebuild-type full
rule-set-name cluster-2-detaches
service-status running
stripe-depth -
system-id device_EAST_UNITY_NONPROD_255
thin-capable false
transfer-size 2M
device_EAST_UNITY_NONPROD_255_vol for virtuelt volum
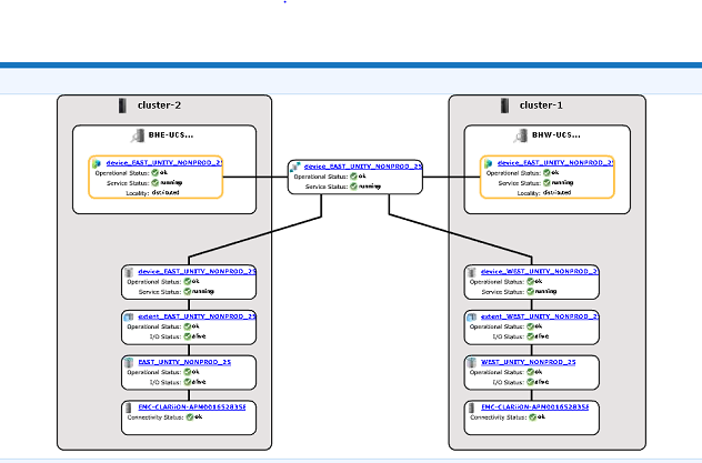
2. Sjekk det grafiske grensesnittet for å se om enhetshierarkiet er synlig.
en. Følg trinnene for å sjekke fra GUI:
i. Gå til Klargjøring av lagring -- distribuert -- Distribuerte enheter
ii. Velg navnet på distribuert enhet og høyreklikk på DD-navnet, og klikk deretter på alternativet "Vis kart" som vist nedenfor:

Eksempel på GUI-kartvisning:

3. Hvis enheten finnes i kartvisningen, følger du løsningen nedenfor.
en. Start administrasjonskonsollen på nytt via kommandoen nedenfor
Restarting EMC VPlex Management Console... done
b. Du kan også se KBA-en som er oppført nedenfor om hvordan du starter administrasjonskonsollen på nytt:
KBA 000040517 : https://www.dell.com/support/kbdoc/en-uk/000040517/vplex-how-to-restart-vplexmanagementconsole-to-refresh-vplex-cli-gui
Hvis enhetskartet ikke kan vises i GUI, eller hvis VPLEX Management-konsollen ikke løste problemet, åpner du en live chat med VPLEX-støtte.
NOTAT: For å åpne en chat med støtte, gå til https://www.dell.com/support/ en gang på støttesiden bør du se en svart menylinje, klikk på "Kontakt support" helt til høyre på menylinjen, dette tar deg til siden "Kontaktinformasjon". På høyre side av skjermbildet ser du "Dell EMC Administrative Chat". Klikk på dette valget, og du vil bli tatt til Live Chat-siden. For det første trinnet, fra feltet "Velg chatteemne", klikker du på rullegardinpilen til høyre og velger deretter det relaterte emnet for chatten. Følg deretter resten av trinnene som spurt, og oppgi nødvendig informasjon for hvert spørsmål / valg.
Additional Information
| https://downloads.dell.com/TranslatedPDF/AR-SA_533945.pdf |
| https://downloads.dell.com/TranslatedPDF/DE_533945.pdf |
| https://downloads.dell.com/TranslatedPDF/ES_533945.pdf |
| https://downloads.dell.com/TranslatedPDF/ES-XL_533945.pdf |
| https://downloads.dell.com/TranslatedPDF/FR_533945.pdf |
| https://downloads.dell.com/TranslatedPDF/IT_533945.pdf |
| https://downloads.dell.com/TranslatedPDF/JA_533945.pdf |
| https://downloads.dell.com/TranslatedPDF/KO_533945.pdf |
| https://downloads.dell.com/TranslatedPDF/NL_533945.pdf |
| https://downloads.dell.com/TranslatedPDF/PT_533945.pdf |
| https://downloads.dell.com/TranslatedPDF/PT-BR_533945.pdf |
| https://downloads.dell.com/TranslatedPDF/RU_533945.pdf |
| https://downloads.dell.com/TranslatedPDF/SV_533945.pdf |
| https://downloads.dell.com/TranslatedPDF/ZH-CN_533945.pdf |
| https://downloads.dell.com/TranslatedPDF/ZH-TW_533945.pdf |