PowerEdge - Deployment dei servizi Desktop remoto standard: procedura dettagliata

Summary: Questa guida dettagliata illustra come configurare Servizi Desktop remoto in un dominio, con i vari ruoli RDS distribuiti su più server. Vengono spiegati sia l'interfaccia grafica utente che i metodi PowerShell. Il video corrispondente mostra il processo. ...

This article applies to This article does not apply to This article is not tied to any specific product. Not all product versions are identified in this article.

Instructions

Prerequisiti generali

  • Dominio Active Directory funzionale esistente.
  • I server che ospitano ruoli RDS devono essere aggiunti al dominio.

Per ulteriori informazioni sui vari ruoli RDS, visitare:
https://learn.microsoft.com/en-us/windows-server/remote/remote-desktop-services/rds-rolesQuesto link ipertestuale indirizza a un sito web esterno a Dell Technologies.


Passaggio 1 - Implementare l'ambiente RDS - Preparare i server:

  1. In Server Manager, nel computer di destinazione per il ruolo RDS Connection Broker per l'implementazione, nel riquadro sinistro, cliccare con il pulsante destro del mouse sul nodo Tutti i server , quindi scegliere Aggiungi server.

Server Manager. Aggiungere i server di deployment al dashboard.
Figura 1. Aggiungere i server di distribuzione al dashboard di Server Manager.
  1. Cliccare su Find Now, quindi spostare i server del deployment sul lato destro e cliccare su OK.
Aggiungere i server di distribuzione al dashboard di Server Manager.
Figura 2. Aggiungere i server di distribuzione al dashboard di Server Manager.
  1. Sempre in Server Manager, cliccare su Gestisci e aggiungi ruoli e funzionalità.
  2. Nella schermata Before you begin, cliccare su Next.
  3. Selezionare il pulsante Rapporto di installazione di Servizi Desktop remoto e quindi Avanti.
Selezionare l'installazione di Servizi Desktop remoto.
Figura 3. Selezionare il tipo di installazione.
  1. Nella schermata Select Deployment Type , cliccare sul pulsante Standard Deployment ratio, quindi su Next.
Selezionare Standard Deployment.
Figura 4. Selezionare il tipo di distribuzione.
  1. Nella schermata Select deployment scenario, selezionare Session-based deployment e quindi Next.
Scegli Distribuzione desktop basata su sessione.
Figura 5. Selezionare lo scenario di deployment.
  1. Cliccare su Next nella schermata Review role services.
  2. Nella pagina Specify RD Connection Broker server, selezionare il server che deve diventare il broker di connessione per la distribuzione, spostarlo sul lato destro e cliccare su Next.
Specificare il server broker connessione per la distribuzione spostandolo sul lato destro.
Figura 6. Specificare il gestore connessione Desktop remoto per la distribuzione.
  1. Nella pagina Specify RD Web Access server, selezionare il server applicabile, spostarlo nuovamente sul lato destro e cliccare su Next.
Specificare il server Web Access per la distribuzione spostandolo sul lato destro.
Figura 7. Specificare il server Accesso Web Desktop remoto per l'implementazione.
  1. Nella schermata Specify RD Session Host servers, spostare sul lato destro i server che sono gli host di sessione desiderati nell'implementazione di deployment. Cliccare ancora una volta su Next .
Specificare i server host sessione per il deployment spostandoli sul lato destro.
Figura 8. Specificare i server RD Session Hosts per il deployment.
  1. Cliccare per selezionare la casella Riavvia automaticamente il server di destinazione se necessario, quindi cliccare su Implementa.
Confermare il tutto cliccando su Deploy.
Figura 9. Implementare le opzioni selezionate.
  1. Nella schermata di completamento, cliccare su Close.


Implementa l'ambiente RDS - Rivedi il deployment:

  1. Sempre in Server Manager (del computer configurato come broker di connessione), cliccare su Servizi Desktop remoto nel riquadro di spostamento a sinistra.
  2. Esaminare le proprietà di distribuzione visualizzate in Panoramica del deployment e Server di distribuzione.
  3. Si noti che nessun server è stato configurato come server licenze di Servizi Desktop remoto. Questo ruolo RDS viene installato separatamente.
Panoramica del dashboard RDS.
Figura 10. Rivedere l'implementazione.


Deployment dell'ambiente RDS - Installazione e configurazione di RDS License Server:

  1. In Deployment Overview, cliccare sul segno più verde per il ruolo RD Licensing.
  2. Nella schermata Select a Server, cliccare sul server applicabile. Questa demo utilizza il controller di dominio come server licenze Desktop remoto. Spostare il server selezionato sul lato destro e cliccare su Next.
Specificare il server licenze per l'implementazione spostandolo sul lato destro.
Figura 11. Selezionare il License Server Desktop remoto per l'implementazione.
  1. Cliccare su Add nella schermata Confirm selections .
  2. Attendere il completamento dell'installazione e cliccare su Close.
  3. Di nuovo in Server Manager, in Deployment Servers, dovrebbe essere elencato il server che ospita il ruolo di licenza Desktop remoto.
  4. Per configurare il License Server, connettersi al server che è stato configurato come server licenze Desktop remoto (il controller di dominio in questa demo).
  5. In Server Manager, cliccare su Strumenti, quindi su Servizi Desktop remoto e quindi su Gestione licenze Desktop remotor.
Aprire Gestione licenze Desktop remoto.
Figura 12. Apertura di Gestione licenze Desktop remoto.
  1. Cliccare con il pulsante destro del mouse sul nome host del server , quindi scegliere Review Configuration.
Rivedere la configurazione.
Figura 13. Rivedere l'implementazione.
  1. Si noti l'avviso che indica che il server licenze di Servizi Desktop remoto deve appartenere al gruppo di server licenze di Terminal Server in Active Directory. Cliccare su Add to Group per correggere l'avviso, quindi cliccare su Continue , quindi su Ok e di nuovo su Ok .
Cliccare su Add to Group.
Figura 14: Configurare l'appartenenza al gruppo di RD License Server in Active Directory.
  1. Aprire la console di gestione Services.msc, individuare il servizio Licenze Desktop remoto e riavviarlo .
  2. Tornare a Gestione licenze Desktop remoto, cliccare con il pulsante destro del mouse sul nome del server, scegliere Aggiorna, quindi cliccare di nuovo con il pulsante destro del mouse e scegliere Rivedi configurazione. Non dovrebbero esserci avvisi.
Rivedere la configurazione.
Figura 15. Rivedere l'implementazione.
  1. Cliccare di nuovo con il pulsante destro del mouse sul server e scegliere Activate Server.
Cliccare su Activate Server.
Figura 16. Attivare RD License Server.
  1. Cliccare su Next nella schermata Welcome, selezionare il metodo di connessione appropriato (Automatic per questa demo) e cliccare su Next.
Specificare il metodo di connessione.
Figura 17. Specificare un valore per Connection Method.
  1. Immettere le informazioni sull'azienda e cliccare su Next.
  2. Attendere l'attivazione del server, deselezionare Start Install Licenses Wizard now e cliccare su Finish.
Deselezionare Start Install Licenses Wizard ora
Figura 18. Ignorare la procedura guidata di installazione delle licenze CAL di Desktop remoto.
 
Nota: Per ulteriori informazioni e linee guida sulle licenze CAL per servizi desktop remoto e su come installarle, vedere Installazione e attivazione di un host sessione Servizi Desktop remoto senza un broker di connessione (gruppo di lavoro) - Windows Server 2022.
 
  1. Tornare al server configurato come RDS Connection Broker per il deployment. In Server Manager, in Deployment Overview, cliccare su Tasks e quindi su Edit Deployment Properties.
In Deployment Overview, cliccare su Edit Deployment properties.
Figura 19. Modificare le proprietà di deployment.
  1. Cliccare sul nodo RD Licensing, scegliere la modalità di licenza (per questa demo, "Per User"), quindi cliccare su OK.
Cliccare su RD licensing e scegliere la modalità di licenza Per utente.
Figura 20. Configurare la modalità di licenza RD per il deployment.


Deployment dell'ambiente RDS - Creare una raccolta sul deployment di RDS:

Una raccolta contiene le risorse di Servizi Desktop remoto che devono essere rese disponibili agli utenti.

  1. Sempre nel server RDS Connection Broker , in Server Manager, cliccare sul nodo Collections a sinistra e, in Tasks, cliccare su Create Session Collection.
Cliccare su Create Session Collection.
Figura 21. Creare la raccolta RDS.
  1. Nella schermata Before you begin, cliccare su Next.
  2. Immettere un nome per la raccolta e cliccare su Avanti.
  3. Nella schermata Specify RD Session Host , cliccare per spostare sul lato destro i server RDS Session Hosts applicabili, quindi cliccare su Next.
Specificare i server Session Hosts del deployment spostandoli sul lato destro.
Figura 22. Specificare gli host della sessione RDS per la raccolta.
  1. Nella schermata Specifica gruppi di utenti , aggiungere gli utenti o i gruppi che necessitano delle autorizzazioni per connettersi a questa nuova raccolta. In questa demo, il gruppo predefinito di utenti di dominio è già selezionato. Cliccare su Next.
Specificare gli utenti Active Directory che avranno accesso alla raccolta e agli host delle sessioni.
Figura 23. Specificare gli utenti di Active Directory che devono accedere alla raccolta.
  1. Per questa demo, cliccare su Enable User profile disks, quindi cliccare su Next , quindi su Create.
  2. Una volta creata la raccolta, cliccare su Close.
Nella schermata di completamento, cliccare su Close.
Figura 23. Completare il processo di creazione della raccolta.

L'implementazione è pronta per iniziare a ricevere le connessioni.


Informazioni aggiuntive: implementare l'ambiente RDS. Completare il deployment utilizzando PowerShell:

La configurazione di Servizi Desktop remoto completata in precedenza può anche essere implementata utilizzando PowerShell con le righe seguenti.
 

Nota: Queste righe vengono eseguite sul server di destinazione destinato a RDS Connection Broker del deployment.


Questa prima riga crea l'implementazione specificando il Connection Broker, il server Web Access e con un host della sessione RD:

New-RDSessionDeployment -ConnectionBroker RDSLab-CB.RDSLab.local -WebAccessServer RDSLab-WA.RDSLab.local -SessionHost RDSLab-SH1.RDSLab.local

La riga successiva aggiunge il secondo host della sessione di Desktop remoto al deployment:

Add-RDServer -Server RDSLab-SH2.RDSLab.local -Role RDS-RD-SERVER -ConnectionBroker RDSLab-CB.RDSLab.local

La terza riga installa il ruolo Gestione licenze servizi desktop remoto sul controller di dominio:

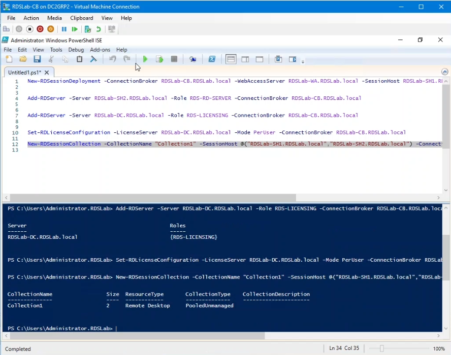
Add-RDServer -Server RDSLab-DC.RDSLab.local -Role RDS-LICENSING -ConnectionBroker RDSLab-CB.RDSLab.local

La quarta riga configura il server licenze e la modalità di licenza per il deployment. Questa riga richiede conferma:

Set-RDLicenseConfiguration -LicenseServer RDSLab-DC.RDSLab.local -Mode PerUser -ConnectionBroker RDSLab-CB.RDSLab.local

La quinta riga crea la raccolta RDS:

New-RDSessionCollection -CollectionName "Collection1" -SessionHost @("RDSLab-SH1.RDSLab.local","RDSLab-SH2.RDSLab.local") -ConnectionBroker "RDSLab-CB.RDSLab.local"

 

Le cinque righe necessarie per completare la distribuzione di Servizi Desktop remoto di questa esercitazione eseguita in PowerShell ISE.
Figura 24. Utilizzo del cmdlet PowerShell New-RDSessionDeployment

Dopo aver aggiunto tutti i server al dashboard in Server Manager e aver cliccato su Refresh, il risultato è lo stesso ottenuto utilizzando l'interfaccia utente: un deployment RDS Standard appena installato.

Additional Information

Guarda questo video:



Puoi anche visualizzare questo video su YouTube Questo link ipertestuale indirizza a un sito web esterno a Dell Technologies..

Affected Products

Microsoft Windows Server 2016, Microsoft Windows Server 2019, Microsoft Windows Server 2022
Article Properties
Article Number: 000217251
Article Type: How To
Last Modified: 10 Dec 2024
Version:  5
Find answers to your questions from other Dell users
Support Services
Check if your device is covered by Support Services.