ECS: GeoDrive upplever prestandaproblem
Summary: Felsökning av geoDrive långsamma prestanda och timeoutfel
This article applies to
This article does not apply to
This article is not tied to any specific product.
Not all product versions are identified in this article.
Symptoms
- Långsamma prestanda identifieras vid arkivering till ECS med Geo Drive på Windows Storage Server.
- Dessutom upptäcktes 404 fel för förfrågningar om ECS.
Cause
En möjlig orsak är en mycket stor ändringslogg som hittas för varje molnenheter. Ändringsloggen innehåller saker som behörighet, attributändringar, fil-/mappborttagningar, mappskapande och filbyten. Det är en första/första ut-kö som måste bevara ordningen på åtgärderna. Om antalet ändringsloggar är stort orsakar det prestandaproblem.
Resolution
Upplösning:
För alla Geodrive-versioner:
Hitta storleken på ändringsloggen och, om den är enorm, avaktivera den från att spara filsäkerhet/beskrivning i molnservern:
För alla Geodrive-versioner:
Hitta storleken på ändringsloggen och, om den är enorm, avaktivera den från att spara filsäkerhet/beskrivning i molnservern:
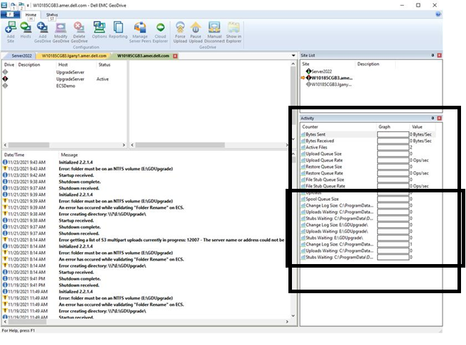
- På skärmbilden till höger i aktivitetsfönstret visas storleken på ändringsloggen för var och en av molnenheterna.
- Högerklicka på molnenheterna, gå till Inställningar och bockmarkeringen "Spara inte filsäkerhet/beskrivning i molnservern". Klicka på OK.
Affected Products
GeoDrive for Windows, Elastic Cloud StorageArticle Properties
Article Number: 000194162
Article Type: Solution
Last Modified: 02 Feb 2022
Version: 2
Find answers to your questions from other Dell users
Support Services
Check if your device is covered by Support Services.